1. Innledning, historikk og endringslogg
1.1. Innledning
FKB-Ledning er en del av Felles Kartdatabase (FKB). FKB-spesifikasjonen er en serie produktspesifikasjoner for detaljerte basis geodata som samles inn og forvaltes gjennom Geovekst. Kommuner som ikke er medlem av Geovekst legger også produktspesifikasjonene til grunn for sin innsamling og forvalting av basis geodata. Generelle beskrivelser for alle FKB-spesifikasjonene er samlet i FKB-Generell del [FKB].
FKB-Ledning omfatter ledningsdata innenfor elektrisitet, elektrisk kommunikasjon, belysningsanlegg, ledningsanlegg tilknyttet bane og VA. Det er kun objekter som er synlig i terrenget (ligger på eller over bakkenivå) som inngår i produktspesifikasjonen. Produktspesifikasjonen er tenkt benyttet ved datafangst av ledningsobjekter og som et grunnlag for distribusjon av FKB-data.
FKB-Ledning versjon 5.0 baserer seg på generelle konsepter i FKB Generell del og SOSI del 2 Ledning versjon 4.6.
Mye av detaljinformasjonen om registrering av de ulike objekttypene i FKB er samlet i egne Fotogrammetriske registreringsinstrukser. Fotogrammetrisk registreringsinstruks for FKB-Ledning 5.0 finnes på https://sosi.geonorge.no/registreringsinstrukser/FKB-Ledning/5.0/Fotogrammetrisk_2024-01-01. Registreringsinstruks Punktsky FKB-Ledning er også relevant for innsamling av utvalgte objekttyper.
Forvaltningsspesifikasjonene for Bane, Belysning, eKom og EL som ble utarbeidet i forbindelse med innføringen av FKB-Ledning 4.5 er ikke videreført.
Denne produktspesifikasjonen er utarbeidet iht. SOSI produktspesifikasjoner – Krav og godkjenning 5.0 [SOSI-KRAV]. UML-modellen som ligger til grunn for innhold i diagrammene og dokumentasjon i kap. 5, følger reglene i SOSI Regler for UML-modellering, versjon 5.1 [SOSI-UML]. Denne veilederen gir hjelp til å lese UML-diagrammene.
1.2. Historikk
Tidligere versjoner:
-
FKB versjon 3.3 oktober 2001
-
FKB versjon 3.4 august 2002
-
FKB-LedningElTele versjon 4.0 – 2007-01-01
-
FKB-LedningElTele versjon 4.01 - 2009-03-10
-
FKB-LedningElTele versjon 4.02 - 2011-12-01
-
FKB-Ledning versjon 4.5 - 2014-03-01
-
FKB-Ledning versjon 4.6 - 2016-06-01
-
FKB-Ledning versjon 5.0 - 2022-01-01
1.3. Endringslogg
1.3.1. Innhold i endringsloggen
FKB 5.0 er en ny hovedversjon av FKB. Dette innebærer at det er gjort større endringer i standarden. Det vil ikke være tilstrekkelig å kun lese endringsloggen for å få et helhetlig bilde av FKB 5.0 produktspesifikasjonene. For å få et komplett bilde av produktspesifikasjonen må man lese dokumentasjonen som en helhet, inkludert de gjennomgående endringene som er beskrevet i FKB Generell del 5.0 [FKB].
Endringsloggene for det enkelte datasett har som ambisjonsnivå å beskrive de viktigste endringene når det gjelder datainnhold (objekttyper) siden forrige versjon. Endringsloggen vil ikke inneholde alle detaljerte endringer på egenskapsnivå eller endringer når det gjelder utvekslingsformat, datamodellering eller lignende.
1.3.2. Endringer fra FKB-Leding 5.0 til FKB-Ledning 5.1
-
Innført objekttypen LedningVertikalAvstand med assosiasjon til Trase, Luftledning og Jordingsledning (i stedet for datatypen VertikalAvstandLedning i FKB-Ledning 5.0)
-
Lagt inn taggen inlineOrByReference=byReference på alle assosiasjoner
-
Justert/rettet taggen SOSI_lengde på real-egenskaper på objekttype Vindturbin
-
Justeringer/forbedringer i dokumentasjonsmal. Dokumentasjon kun tilgjengelig på HTML-format.
1.3.3. Endringer fra FKB-Ledning 4.6 til FKB-Ledning 5.0
-
Oppdatert generelle konsepter fra FKB 5.0 generell del.
-
Alle Kodelister er gjort om til eksterne kodelister som forvaltes i Geonorge.
-
Datamodellen er mer frikoblet fra SOSI-Ledning 4.6 enn i forrige versjon.
-
Følgende nye objekttyper er lagt til
-
Bardun
-
Jordingsledning
-
Kum
-
Luftledning
-
-
Følgende objekttyper har endret navn:
-
EL-Belysningspunkt → Mast eller LysArmatur 1
-
EL-Flymarkør → Flymarkør
-
EL-Nettstasjon → Nettverkstasjon
-
EL-Vindturbun → Vindturbin
-
Kanal → Kabelkanal
-
LednKum → Kumlokk
-
NettverkstasjonOmriss (EL_Vindturbin) → VindturbinOmriss
-
-
Objekttypen NettverkstasjonAdkomst er tatt ut av produktspesifikasjonen. Slike objekter kan registreres som BeskrivendeHjelpelinjeAnlegg i FKB-BygnAnlegg.
-
Etablert assosiasjoner mellom følgende objekttyper:
-
Lysarmatur → Mast
-
Mast → Lysarmatur
-
Mast → Masteomriss
-
Mast → Bardun
-
Nettverkstasjon → NettverkstasjonOmriss
-
Vindturbin → VindturbinOmriss
-
Kumlokk → Kum
-
-
Siden objekttypen EL_Belysningspunkt med plassering iMast er erstattet av objekttypen Mast, er egenskapen belysning innført som en boolsk egenskap for Mast.
-
Kumlokk i vann- og avløpsnettet, tidligere FKB-LedningVA, er tatt inn i produktspesifikasjonen sammen med sluk og hydrant.
-
Endring av egenskaper som omfatter alle instansierbare objekttyper:
-
høydereferanse har fått ny kodeliste, den generelle kodelisten for høydereferanse benyttes.
-
medium er gjort om til en påkrevd egenskap
-
eierOrgNr erstatter den tidligere egenskapen eier
-
eksternpeker, nrlpeker og nvdbpeker er lagt til som en opsjonelle egenskaper (mulighet for å legge inn peker - i form av en URI - til objektet i andre systemer).
-
hovedbruk (ledningsnettverkstype) er gjort påkrevd for alle objekttyper
-
-
Ytterligere egenskaper er endret eller lagt til på en eller flere objekttyper. Kapittel 5.2.2 gir full oversikt over hvilke egenskaper som gjelder for den enkelte objekttype i FKB-Ledning 5.1
-
Flere kodelister er endret.
1 EL_Belysningspunkt blir kodet om til Mast der hvor plassering er "iMast". I tillegg blir det lagt på belysning = True. Der hvor plassering = "iVaier" blir EL_belysningspunkt kodet om til Lysarmatur.
1.4. Normative referanser
[GEO-VEIL] : Geovekst veiledingsdokumentasjon
[ISO-METADATA] : 19115-1:2015 Geographic information - Metadata - Part 1: Fundamentals og 19115-2:2015 Geographic information - Metadata - Part 2: Extensions for acquisition and processing
[PBL-KART] : Veiledning til forskrift om kart, stedfestet informasjon, arealformål og digitalt planregister
[SOSI-UML] : SOSI Regler for UML-modellering, versjon 5.1 2020
[SOSI-FORMAT] : SOSI Realisering i SOSI-format, versjon 5.0 2018
[SOSI-GML] : SOSI Realisering i GML-format, versjon 5.0 2018
2. Definisjoner og forkortelser
2.1. Definisjoner
korrigering av innholdet i geodataene slik at de fremstiller de faktiske forhold på et gitt tidspunkt, etter de retningslinjer som gjelder for innhold og kvalitet [PABG]
informasjonsmodellene i SOSI-modellregister er modellert som UML-modeller. UML-modellen for et FKB-datasett benevnes som et UML-applikasjonsskjema. Fra UML-applikasjonsskjema kan det automatisk genereres et GML-applikasjonsskjema som beskriver hvordan dataene representeres som GML [SOSI-UML].
MERKNAD: Se objektkatalog
MERKNAD: Se veileder for å lese UML-diagrammer
bearbeidede primærdata tilpasset et bestemt bruksområde [FKB]
MERKNAD: Avledede data skal i prinsippet ikke ajourføres direkte, men ajourføringen skal komme gjennom automatisk utvelgelse og generalisering fra primærdata. I noen tilfeller vil dette være en for tung prosess slik at en må avvike fra hovedprinsippet. Kalles også generalisert datasett.
EKSEMPEL: N5 Kartdata (avledet/generalisert produkt fra FKB-data).
Detaljerte geodata som beskriver det fysiske landskapet ved naturlige eller menneskeskapte objekter. Basisdata brukes til lokalisering og som underlag for temadata. [FKB]
MERKNAD: basis geodata er synonymt med begrepet grunnkart (eller grunnkartdata)
identifiserbar samling av beslektede data [G]
navngitt kjennetegn eller karakteristikk av et objekt
uttrykk for hvor godt egenskapsdataene beskriver de aktuelle egenskapene [G]
UML-modellelement for å modellere geografiske objekttyper [SOSI-UML].
MERKNAD: Begrepet brukes i mange sammenhenger synonymt med objekttype. Se også veileder for å lese UML-diagrammer.
FKB-data som er etablert ved fotogrammetrisk kartlegging [FKB]
MERKNAD: I Fotogrammetrisk FKB inngår også enkelte objekttyper som ikke registreres fotogrammetrisk. Eksempel er fiktive avgrensningslinjer og representasjonspunkt.
Grunnkart er et begrep som er synonymt med basis geodata. Se definisjon under basis geodata.
MERKNAD: Grunnkart brukes til flere formål og kan danne grunnlag for avledede kart i forskjellige målestokker. Grunnkartet skal være det kartgrunnlaget som skal tjene alle formål som omhandles i plan- og bygningsloven eller dens forskrifter.
uttrykk for i hvilken grad spesifiserte deler av et produkt finnes i det aktuelle datasettet [G]
MERKNAD: Fullstendighet karakteriseres ved kvalitetsmålene manglende objekter, overskytende objekter (ønsket om fullstendige geodatabaser innebærer også at det er galt dersom det finnes objekter i databasene som ikke skal være der i henhold til spesifikasjonene) og manglende egenskaper. Fullstendighet kan angis i prosent i relasjon til spesifiserte krav. Informasjon om fullstendighet må være datert.
stedfestet informasjon [G]
MERKNAD: Geodata består av objektidentifikasjon og informasjon om stedfesting og egenskaper. Stedfestingsdataene på sin side kan omfatte både posisjonsdata og geometriske beskrivelsesdata.
generalisert avbildning av geografiske objekter med deres romlige relasjoner; med angitt geodetisk datum, projeksjon og koordinatsystem, samt målestokk dersom avbildningen er analog [G]
geodata tilrettelagt for presentasjon av kart [PABG]
fortløpende ajourføring basert på rapportering fra forvaltningsrutiner, daglige arbeidsrutiner og samarbeidsparter [PABG]
MERKNAD: Kalles også administrativt vedlikehold. Data som samles inn administrativt, kan være digitale stikningsdata eller data fra sluttkontroll av beliggenhet, markmålte bygninger, senterpunkt bygning, situasjonsplan og melding om landbruksbygg.
i hvilken grad en samling av iboende egenskaper oppfyller krav [G]
MERKNAD: Se standarden Geodatakvalitet for en nærmere beskrivelse av datakvalitet.
hvor godt regler som finnes i spesifikasjonene er oppfylt [G]
MERKNAD: Logisk konsistens betegner sammenhengen mellom produktet og reglene produktet skal oppfylle. Logisk konsistens kan altså måles uten at en kjenner noen "fasit".
informasjon som beskriver et datasett [G]
MERKNAD: Hvilke opplysninger som inngår i metadataene, kan variere avhengig av datasettets karakter. Vanlige opplysninger er innhold, kvalitet, tilstand, struktur, format, produsent og vedlikeholdsansvar.
mål for en estimert verdis nærhet til sin sanne verdi eller til det man antar er den sanne verdi [G]
MERKNAD: I standarden Geodatakvalitet er de ulike nøyaktighetsmålene beskrevet.
forekomst (instans) av en objekttype [SOSI-UML]
definisjon og beskrivelse av objekttyper, objektegenskaper samt relasjoner mellom objekter, sammen med eventuelle funksjoner som er anvendt for objektet. [SOSI-UML]
geografisk objekttype er en klasse av objekter med felles egenskaper, forholdet mot andre objekttyper og funksjoner [SOSI-UML]
EKSEMPEL: Eksempler på objekttyper er Takkant, Arealbruksgrense og Mønelinje.
arealinndeling basert på krav til detaljering/nøyaktighet av basis geodata i området [FKB]
MERKNAD: I FKB brukes områdetypen til å si noe om hvilken FKB-standard som bør velges i området. Områdetype brukes også som styrende for krav i standardene "Plassering og beliggenhetskontroll" og "Stedfesting av matrikkelenhets- og råderettsgrenser".
forbedring av den datatekniske kvaliteten av eksisterende data [PABG]
ajourføring som utføres systematisk med jevne mellomrom [PABG]
MERKNAD: Ved periodisk ajourføring blir eksisterende data, enten de har vært gjennom kontinuerlig ajourføring eller ei, kontrollert og evt. forbedret, og manglende objekter blir supplert. Objekter som ikke er endret, blir ikke kartlagt på nytt. Etter periodisk ajourføring skal datasettene minimum tilfredsstille kvalitetskravene for den valgte FKB-standard i området. Det kan være nødvendig også med en oppgradering for å oppfylle kvalitetskravene. Periodisk ajourføring gjøres vanligvis ved fotogrammetri.
tilleggsdata til FKB som er nødvendige for å formidle en god presentasjon uten at de opprinnelige datasettene blir berørt [FKB]
MERKNAD: Presentasjonsdata lages for presentasjoner i ulike målestokker. Det genereres presentasjonsdata for å ha mulighet til blant annet å redigere, avblende/slette, skrive om eller flytte tekster og symboler i kartbildet, uten at datasettene blir berørt.
EKSEMPEL: Eksempler på presentasjonsdata er tekstdata generert fra datasett der tekst, tall eller symboler er ferdig plassert i kartbildet. En annen type presentasjonsdata er avblendingspolygoner som brukes til å fjerne unødig mye data i et aktuelt kartbilde.
et definert geodatasett som består av de mest detaljerte og nøyaktige data innen et definert område, har en viss utbredelse og jevnlig blir produsert og/eller ajourholdt [G]
MERKNAD: Primærdatasett skal være presentasjons- og produktuavhengige. De skal kunne danne utgangspunkt for forskjellig bruk og forskjellige produkter. Det er derfor krav om en viss utbredelse og produksjon før en kan kalle et datasett for primærdatasett. Primærdatasett er i prinsippet uavhengige datasett (ikke avledet fra andre datasett) og ajourholdes uavhengig av andre datasett. Et objekt tilhører bare ett primærdatasett.
detaljert beskrivelse av ett datasett eller en serie med datasett med tilleggsinformasjon som gjør det mulig å produsere, distribuere og bruke datasettet av andre (tredjepart) [SOSI-KRAV]
MERKNAD: En dataproduktspesifikasjon kan lages for produksjon, salg, sluttbrukervirksomhet eller annet.
statistisk størrelse som angir spredningen for en gruppe måle- eller beregningsverdier i forhold til deres sanne eller estimerte verdier [G]
beskrivelse av sammenhengen mellom geografiske objekter [G]
MERKNAD: De aktuelle objektene har ofte en fysisk sammenheng. Topologi er de av objektenes egenskaper som overlever det som er kalt kontinuerlige transformasjoner (også kalt gummiduk-transformasjoner). Alle tallverdier (lengder, arealer og retninger) kan bli forandret, mens for eksempel naboskapsforhold vil være uendret.
2.2. Forkortelser
AR5: Arealressurskart i målestokk 1:5000
DOK: Det offentlige kartgrunnlaget. DOK er offentlige geografiske data som er tilrettelagt for kommunenes plan- og byggesaksarbeid. DOK er definert i [PBL-KART].
DTM: Digital TerrengModell.
ESRI fgdb: Leveranseformatet ESRI filgeodatabase (ESRI = Enviromental Systems Research Institute)
Georef: Metadataregister for Geovekst-data. Tilgjengelig som et datasett på Geonorge.
Geovekst: Geodatasamarbeid mellom de nasjonale partene KS (kommunesektorens organisasjon, omfatter både kommuner og fylkeskommuner), Energi Norge, Kartverket, Telenor, Statens vegvesen, Landbruksdepartementet og Norges vassdrags- og energidirektorat. Lokalt kan Geovekst-samarbeidet også ha andre parter.
GML: Geography Markup Language – Internasjonalt standardformat for utveksling av geografisk informasjon (OpenGIS® Geograph Markup Language (GML) Encoding Standard)
JSON: JavaScript Object Notation. Generelt tekstbasert utvekslingsformat som er mye brukt på nett og som også kan brukes for geografiske data. GeoJSON er en praktisk rettet spesifikasjon for å uttrykke geografiske data med vha. JSON.
NGIS: Nasjonalt Geografisk informasjonssystem. En generell modellbasert forvaltningsplattform for felles forvaltning av geografiske data i en sentral base gjennom åpne API-er som blant annet brukes i Sentral FKB. NGIS-OpenAPI er det nye grensesnittet for oppdatering av NGIS.
NRL: Nasjonalt register over luftfartshindre
NVDB: Nasjonal vegdatabank. Forvaltningsløsning for vegnettet og tilhørende informasjon eid av Statens vegvesen.
OCL: Object Constraint Language. Språk som brukes til å formulere krav/restriksjoner til modellelementene i UML.
PBL: Plan- og bygningsloven.
UML: Unified Modelling Language. Modelleringsspråk som (blant annet) brukes til å beskrive geografiske informasjonsmodeller.
URI: Uniform Resource Identifier. Kompakt streng av tegn som identifiserer en abstrakt eller fysisk ressurs.
UUID: Universally unique identifier. 128-bit globalt unik streng av tegn som kan genereres automatisk av en datamaskin.
WFS: Web Feature Service. Standard fra OGC (Open Geospatial Consortium) for å sende geografiske data over nett. WFS-T (T = Transaction) er en utvidelse for å sende endringer/transaksjonsdata.
3. Generelt om spesifikasjonen
3.1. Unik identifisering
3.1.1. Kortnavn
FKBLedning
3.1.2. Fullstendig navn
FKB-Ledning
3.1.3. Versjon
5.1
3.2. Referansedato
{underversjon]
3.3. Ansvarlig organisasjon
Geovekst
3.4. Språk
nor
3.5. Hovedtema
basisData, ledningInforasjon
3.6. Temakategori
basisData, ledningInformasjon
3.7. Sammendrag
Spesifikasjonen gjelder for ledningsdata innenfor elektrisitet, elektrisk kommunikasjon, belysningsanlegg, ledningsanlegg tilknyttet bane og VA. Det er kun objekter som er synlig i terrenget (ligger på eller over bakkenivå) som inngår i produktspesifikasjonen.
3.8. Formål
FKB er grunnleggende geografisk informasjon for å utøve lov- og forskriftsbelagte saker og ta gode beslutninger. FKB kan brukes til:
-
å kjenne seg igjen ute i terrenget
-
forvaltningsmessig saksbehandling i kommuner, statlige etater og ledningsetater
-
saksbehandling knyttet til plan- og bygningsloven med forskrifter (jf. [PBL-KART])
-
prosjekteringsformål
-
analyse og presentasjon i et integrert informasjonssystem (GIS-system)
-
produksjon av kart og avledede produkter med forskjellig krav til innhold, detaljering og stedfestingsnøyaktighet FKB inngår i det offentlige kartgrunnlaget ([DOK]).
FKB-Ledning bidrar med å gi et detaljert bilde av ledningsinfrastrukturen som er synlig over bakken eller i lufta.
3.9. Representasjonsform
vektor
3.10. Datasettoppløsning
FKB er detaljerte data stort sett registrert fotogrammetrisk fra flybilder med en oppløsing mellom 7 og 25 cm. Stedfestingsnøyaktigheten varierer fra +/- 0,10 m til +/- 1 m avhengig av objekttype, områdetype og datafangstmetode. FKB-data egner seg for presentasjon i målestokker fra ca 1:100 til ca 1:20000
3.11. Utstrekningsinformasjon
Utstrekningbeskrivelse
FKB-data dekker Norges fastlandsterritorium
Geografisk område
Nord: 72°
Sør: 57°
Øst: 32°
Vest: 4°
Vertikal utbredelse
Fra ca -250 m til ca 2500 m
Innhold gyldighetsperiode
Ikke angitt
3.12. Identifikasjonsomfang
3.13. Supplerende beskrivelse
Data ikke angitt
4. Spesifikasjonsomfang
(Antall spesifikasjonsomfang: 1)
4.1. Spesifikasjonsomfang for hele spesifikasjonen
4.1.1. Omfangsidentifikasjon
Hele datasettet
4.1.2. Nivå
Datasett
4.1.3. Navn
FKB-Ledning 5.1
4.1.4. Beskrivelse
Detaljeringen av FKB er delt inn i 4 nøyaktighetsklasser; FKB-A, FKB-B, FKB-C og FKB-D, men er i denne spesifikasjonen beskrevet som et homogent produkt med ett omfang.
Se FKB Generell del [FKB] for en nærmere beskrivelse av inndeling av FKB i FKB-A til D.
4.1.5. Utstrekningsinformasjon
Utstrekningbeskrivelse
FKB-data dekker Norges fastlandsterritorium
Geografisk område
Nord: 72°
Sør: 57°
Øst: 32°
Vest: 4°
Vertikal utbredelse
Fra ca -250 m til ca 2500 m
Innhold gyldighetsperiode
Ikke angitt
5. Innhold og struktur
5.1. Omfang
5.2. «ApplicationSchema» FKB-Ledning-5.1
Definisjon: Spesifikasjonen gjelder for ledningsdata innenfor elektrisitet, elektrisk kommunikasjon, belysningsanlegg, ledningsanlegg tilknyttet bane og vann- og avløpsanlegg. Det er kun objekter som er synlig i terrenget (ligger over bakkenivå) som inngår i produktspesifikasjonen. Produktspesifikasjonen er tenkt benyttet ved datafangst av ledningsobjekter.
Profilparametre i tagged values
definition |
"FKB-Ledning 5.1"@en |
description |
FKB-Ledning 5.1 |
designation |
"Product specification FKB-Ledning 5.1"@en |
language |
nor |
SOSI_kortnavn |
FKBLedning |
SOSI_langnavn |
FKB-Ledning |
SOSI_modellstatus |
gyldig |
SOSI_spesifikasjonstype |
produktspesifikasjon |
SOSI_versjon |
5.0 |
targetNamespace |
http://skjema.geonorge.no/SOSI/produktspesifikasjon/FKB-Ledning/5.1 |
version |
5.1 |
xmlns |
app |
xsdDocument |
FKBLedning.xsd |
xsdEncodingRule |
sosi |
Avhengigheter
Realisert fra |
SOSI Produktspesifikasjoner::Geovekst::FKB Generell del |
5.2.1. Pakke: Objekttyper - abstrakte
Definisjon: Ikke realiserbare objekttyper. Objekttypene benyttes kun som konteinerobjekter for egenskaper som benyttes av et eller flere subtyper.
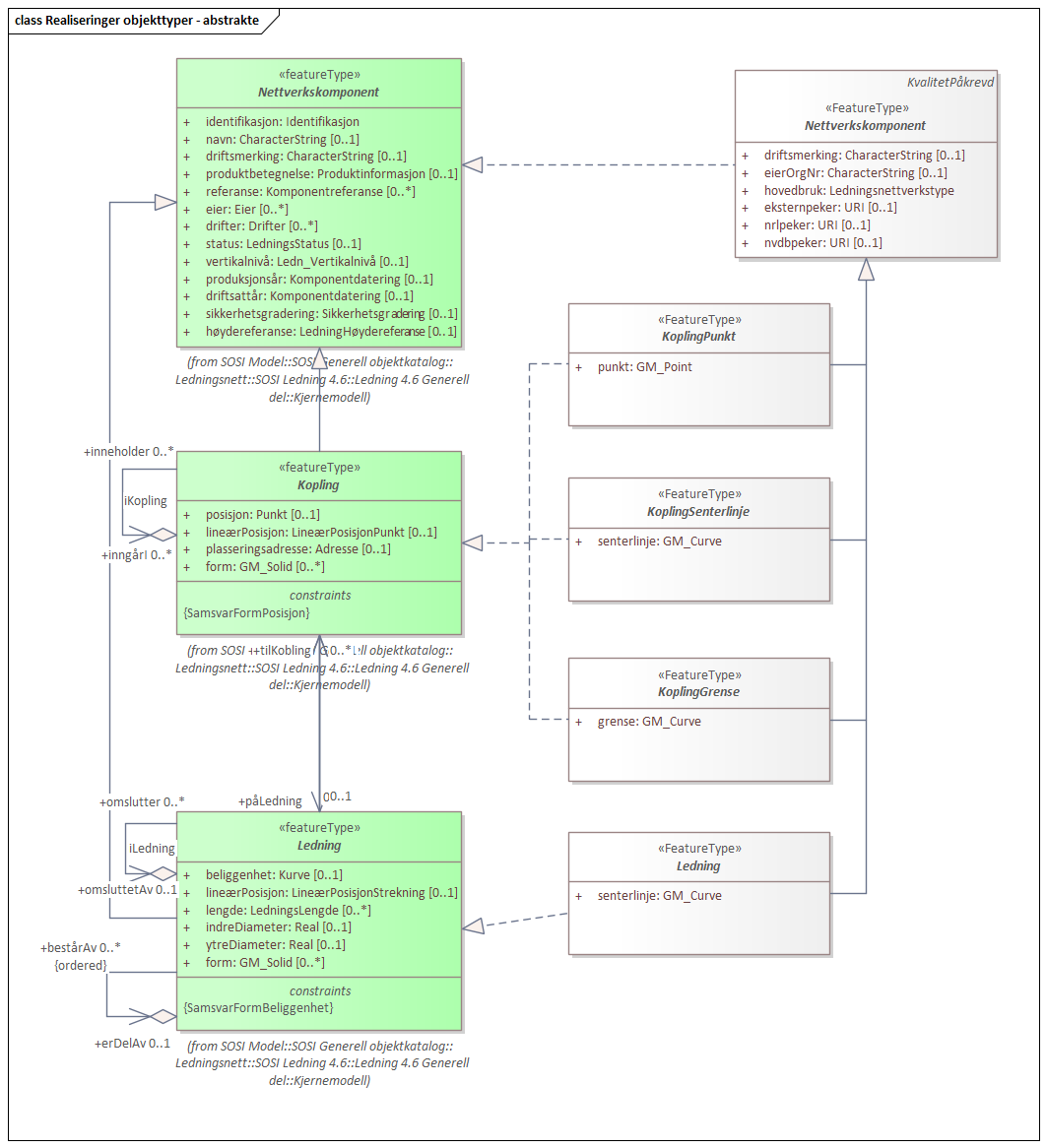
5.2.1.1. «FeatureType» KoplingGrense (abstrakt)
Definisjon: generell betegnelse på objekt som er avgrensningslinjer for et nodepunkt i et ledningsnettverk
Egenskaper
Navn: |
grense |
Definisjon: |
beskriver koplingens geografiske beliggenhet i form av en kurve med koordinater |
Multiplisitet: |
[1..1] |
Type: |
Arv og realiseringer
Supertype: |
Objekttyper - abstrakte::«FeatureType» Nettverkskomponent |
Subtyper: |
«FeatureType» Kum |
Realisert fra: |
SOSI Ledning 4.6::Ledning 4.6 Generell del::Kjernemodell::«featureType» Kopling |
5.2.1.2. «FeatureType» KoplingSenterlinje (abstrakt)
Definisjon: generell betegnelse for langsgående konstruksjoner i et ledningsnettverk
Egenskaper
Navn: |
senterlinje |
Definisjon: |
beskriver koplingens geografiske beliggenhet i form av en kurve med koordinater |
Multiplisitet: |
[1..1] |
Type: |
Arv og realiseringer
Supertype: |
Objekttyper - abstrakte::«FeatureType» Nettverkskomponent |
Subtyper: |
|
Realisert fra: |
SOSI Ledning 4.6::Ledning 4.6 Generell del::Kjernemodell::«featureType» Kopling |
5.2.1.3. «FeatureType» KoplingPunkt (abstrakt)
Definisjon: generell betegnelse på objekt som er node (punkt) i et ledningsnettverk
Egenskaper
Navn: |
punkt |
Definisjon: |
beskriver koplingens geografiske beliggenhet i form av koordinatene til et punkt |
Multiplisitet: |
[1..1] |
Type: |
Arv og realiseringer
Supertype: |
Objekttyper - abstrakte::«FeatureType» Nettverkskomponent |
Subtyper: |
«FeatureType» Mast |
Realisert fra: |
SOSI Ledning 4.6::Ledning 4.6 Generell del::Kjernemodell::«featureType» Kopling |
5.2.1.4. «FeatureType» Ledning (abstrakt)
Definisjon: generell betegnelse for langsgående objekt i et ledningsnettverk
Egenskaper
Navn: |
senterlinje |
Definisjon: |
beskriver ledningens geografiske beliggenhet i form av en kurve med koordinater |
Multiplisitet: |
[1..1] |
Type: |
Arv og realiseringer
Supertype: |
Objekttyper - abstrakte::«FeatureType» Nettverkskomponent |
Subtyper: |
«FeatureType» Luftledning |
Realisert fra: |
SOSI Ledning 4.6::Ledning 4.6 Generell del::Kjernemodell::«featureType» Ledning |
5.2.1.5. «FeatureType» Nettverkskomponent (abstrakt)
Definisjon: konteinerobjekt med fellesegenskaper for alle ledningsobjekter
Egenskaper
Navn: |
driftsmerking |
Definisjon: |
unik ID for den fysiske nettverkskomponenten Merknad: Vil kunne brukes til å knytte sammen informasjon om samme komponenten forvaltet i ulike databaser. |
Multiplisitet: |
[0..1] |
Type: |
Navn: |
eierOrgNr |
Definisjon: |
organisasjonsnummer (9 siffer uten mellomrom) til eier av objektet. Organisasjonsnummeret skal være registrert i Brønnøysundregisteret Eksempel: 971032081 Merknad FKB: I noen få tilfeller kan det være delt eierskap av et objekt i marka, typisk en mast. I disse tilfellene registreres det ett objekt pr. eier. Dette medfører at ett fysisk objekt i marka, med delt eierskap, representeres flere ganger. Hvert enkelt objekt kan kun registreres med en eier. |
Multiplisitet: |
[0..1] |
Type: |
Navn: |
hovedbruk |
Definisjon: |
hovedbruken for objektet Merknad FKB: Hovedregelen er at eieres hovedbruk av objektet bestemmer angitt bruksområde. |
Multiplisitet: |
[1..1] |
Type: |
|
defaultCodeSpace |
https://register.geonorge.no/sosi-kodelister/fkb/ledning/5.0/ledningsnettverkstype |
Navn: |
eksternpeker |
Definisjon: |
peker til et eksternt system hvor det samme objektet er registrert Merknad: Ved peker til NRL eller NVDB registreres dette under sine respektive peker |
Multiplisitet: |
[0..1] |
Type: |
Navn: |
nrlpeker |
Definisjon: |
peker til objekt i NRL |
Multiplisitet: |
[0..1] |
Type: |
Navn: |
nvdbpeker |
Definisjon: |
peker til objekt i NVDB |
Multiplisitet: |
[0..1] |
Type: |
Arv og realiseringer
Supertype: |
Generelle elementer::«FeatureType» KvalitetPåkrevd |
Subtyper: |
«FeatureType» KoplingGrense |
Realisert fra: |
SOSI Ledning 4.6::Ledning 4.6 Generell del::Kjernemodell::«featureType» Nettverkskomponent |
5.2.2. Pakke: Objekttyper - instansierbare
Definisjon: Instansierbare objekttyper. Objekttypene kan benyttes som objekttyper i forbindelse med datautveksling. Objekttypene arver gjerne en eller flere egenskaper fra ett eller flere abstrakte supertyper, men kan også inneholde egenskaper som kun er relevante for den aktuelle objekttypen.
5.2.2.1. «FeatureType» Bardun
Definisjon: tau, vaier eller liknende som støtter eller stabiliserer høye gjenstander
Merknad FKB: Dersom flere barduner går i samme retning skal den høyeste og lengste bardunen registreres.
Arv og realiseringer
Supertype: |
Objekttyper - abstrakte::«FeatureType» KoplingSenterlinje |
5.2.2.2. «FeatureType» Flymarkør
Definisjon: markering av store luftspenn over daler og fjorder
Restriksjoner
Navn: |
samme posisjon for flymarkør og kurvepunkt i Trase |
Beskrivelse: |
flymarkør og kurvepunkt i Trase skal ha samme posisjon, både i grunnriss og høyde |
Type: |
Invariant |
Arv og realiseringer
Supertype: |
Objekttyper - abstrakte::«FeatureType» KoplingPunkt |
5.2.2.3. «FeatureType» Jordingsledning
Definisjon: ledning hvor formålet er å lede farlige overspenninger til jord. ledningen er under normale forhold ikke strømførende
Arv og realiseringer
Supertype: |
Objekttyper - abstrakte::«FeatureType» Ledning |
Realisert fra: |
SOSI Ledning 4.6::Ledning 4.6 EL-nettverk::«featureType» Jordingsledning |
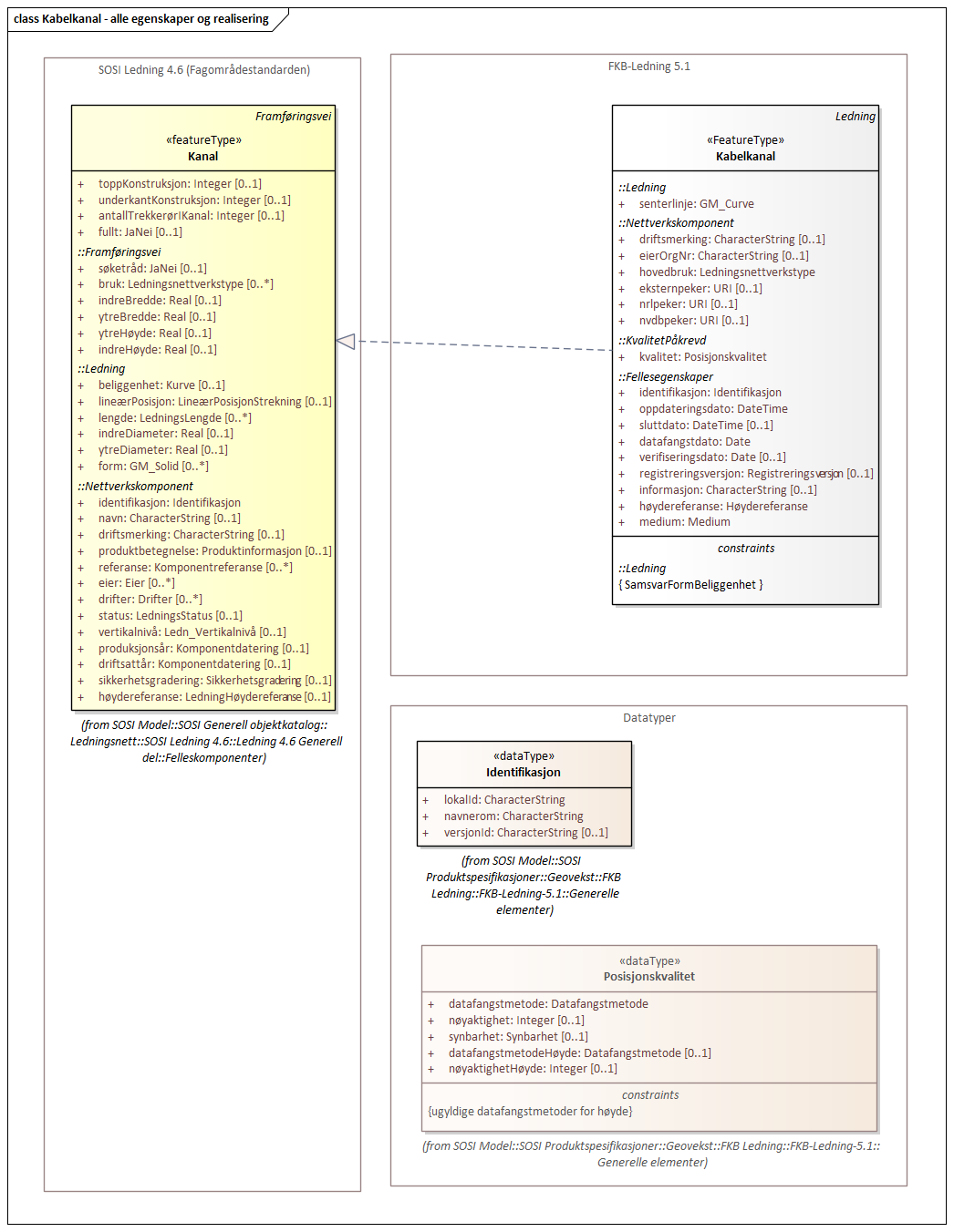
5.2.2.4. «FeatureType» Kabelkanal
Definisjon: brukes som fremføringsvei for ledning
Arv og realiseringer
Supertype: |
Objekttyper - abstrakte::«FeatureType» Ledning |
Realisert fra: |
SOSI Ledning 4.6::Ledning 4.6 Generell del::Felleskomponenter::«featureType» Kanal |
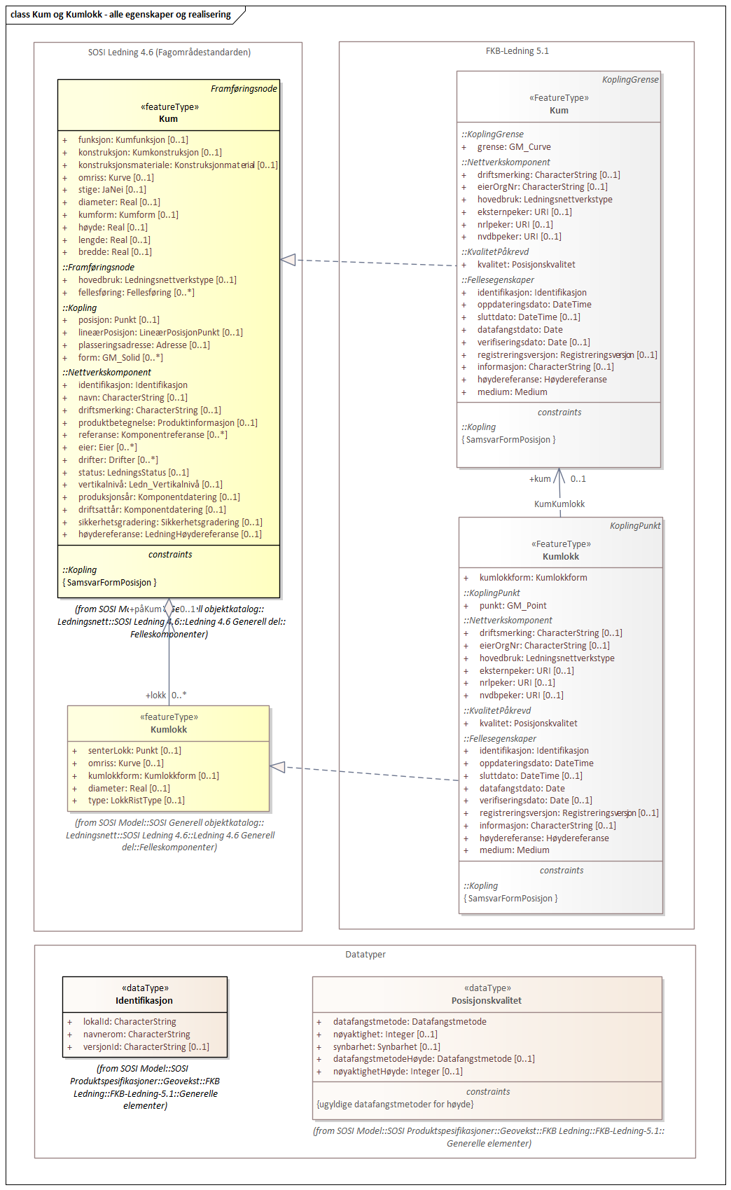
5.2.2.5. «FeatureType» Kum
Definisjon: et fysisk objekt som regel av stål, plast eller betong som er gravd ned i bakken, og som lager et rom
Merknad FKB: Ytterkant topp kumkonstruksjon der denne er synlig.
Arv og realiseringer
Supertype: |
Objekttyper - abstrakte::«FeatureType» KoplingGrense |
Realisert fra: |
SOSI Ledning 4.6::Ledning 4.6 Generell del::Felleskomponenter::«featureType» Kum |
5.2.2.6. «FeatureType» LedningVertikalAvstand
Definisjon: punkt som angir maks/min vertikalavstand for et luftspenn
Egenskaper
Navn: |
punkt |
Definisjon: |
posisjon for måling av vertikalavstand |
Multiplisitet: |
[1..1] |
Type: |
Navn: |
vertikalAvstandType |
Definisjon: |
angir om det er maks/min eller ev. en annen type vertikalavstand som objektet angir |
Multiplisitet: |
[1..1] |
Type: |
Navn: |
vertikalAvstand |
Definisjon: |
avstand i vertikalplanet fra objektet til underliggende terreng- eller vannoverflate Enhet: meter |
Multiplisitet: |
[1..1] |
Type: |
Navn: |
antallLaserPunkt |
Definisjon: |
antallet klassifiserte laserpunkt som er med på å bestemme vektorisert objekt. Kan angis der laserdata er brukt til innmåling |
Multiplisitet: |
[0..1] |
Type: |
Roller
Rollenavn: |
tilknyttetLuftledning |
Definisjon: |
referanse til objekt som vertikalavstanden er knyttet til |
Multiplisitet: |
[0..1] |
Assosiasjonstype: |
Assosiasjon |
Til klasse: |
Objekttyper - instansierbare::«FeatureType» Luftledning |
inlineOrByReference |
byReference |
Rollenavn: |
tilknyttetTrase |
Definisjon: |
referanse til objekt som vertikalavstanden er knyttet til |
Multiplisitet: |
[0..1] |
Assosiasjonstype: |
Assosiasjon |
Til klasse: |
Objekttyper - instansierbare::«FeatureType» Trase |
inlineOrByReference |
byReference |
Rollenavn: |
tilknyttetJordingsledning |
Definisjon: |
referanse til objekt som vertikalavstanden er knyttet til |
Multiplisitet: |
[0..1] |
Assosiasjonstype: |
Assosiasjon |
Til klasse: |
Objekttyper - instansierbare::«FeatureType» Jordingsledning |
inlineOrByReference |
byReference |
Restriksjoner
Navn: |
skal alltid beskrive et luftspenn |
Beskrivelse: |
LedningVertikalAvstand-objekter skal alltid ha assosiasjon til minst et LuftLedning-, Trase- eller Jordingsledning-objekt |
Type: |
Invariant |
Arv og realiseringer
Supertype: |
Objekttyper - abstrakte::«FeatureType» Nettverkskomponent |
5.2.2.7. «FeatureType» Kumlokk
Definisjon: et deksel over en kum eller annet hulrom under bakkenivå
Egenskaper
Navn: |
kumlokkform |
Definisjon: |
kumlokkets geometriske utforming |
Multiplisitet: |
[1..1] |
Type: |
|
defaultCodeSpace |
https://register.geonorge.no/sosi-kodelister/fkb/ledning/5.0/kumlokkform |
Roller
Rollenavn: |
kum |
Definisjon: |
kum til kumlokk |
Multiplisitet: |
[0..1] |
Assosiasjonstype: |
Assosiasjon |
Til klasse: |
Objekttyper - instansierbare::«FeatureType» Kum |
inlineOrByReference |
byReference |
Konnektor: |
KumKumlokk |
Konnektortype: |
Association |
Arv og realiseringer
Supertype: |
Objekttyper - abstrakte::«FeatureType» KoplingPunkt |
Realisert fra: |
SOSI Ledning 4.6::Ledning 4.6 Generell del::Felleskomponenter::«featureType» Kumlokk |
5.2.2.8. «FeatureType» Luftledning
Definisjon: vaier/kabel mellom to faste forankringspunkt, som er eller kan være strøm- eller signalførende
Egenskaper
Navn: |
fase |
Definisjon: |
angivelse av intern plassering i grunnriss for aktuell faseline |
Multiplisitet: |
[1..1] |
Type: |
|
defaultCodeSpace |
https://register.geonorge.no/sosi-kodelister/fkb/ledning/5.0/fase |
Arv og realiseringer
Supertype: |
Objekttyper - abstrakte::«FeatureType» Ledning |
Realisert fra: |
SOSI Ledning 4.6::Ledning 4.6 EL-nettverk::«featureType» EL_Luftlinje |
5.2.2.9. «FeatureType» Lysarmatur
Definisjon: selve det elektriske punktet som gir lys
Egenskaper
Navn: |
plassering |
Definisjon: |
angivelse av hvor lysarmaturet er plassert |
Multiplisitet: |
[1..1] |
Type: |
|
defaultCodeSpace |
https://register.geonorge.no/sosi-kodelister/fkb/ledning/5.0/punktplassering |
Roller
Rollenavn: |
iMast |
Definisjon: |
referanse til masten hvor armaturet evt. er montert |
Multiplisitet: |
[0..1] |
Assosiasjonstype: |
Assosiasjon |
Til klasse: |
Objekttyper - instansierbare::«FeatureType» Mast |
Konnektor: |
MastArmatur |
Konnektortype: |
Association |
Arv og realiseringer
Supertype: |
Objekttyper - abstrakte::«FeatureType» KoplingPunkt |
Realisert fra: |
SOSI Ledning 4.6::Ledning 4.6 EL-nettverk::«featureType» EL_Armatur |
5.2.2.10. «FeatureType» Mast
Definisjon: alle konstruksjoner som primært er laget for å holde ledningsnett/komponent oppe fra bakken
Merknad FKB: En mast kan bestå av en eller flere stolper og beskriver mastens representasjonspunkt (senterpunkt grunnriss / mastepunkt).
Egenskaper
Navn: |
antallLaserPunkt |
Definisjon: |
antallet klassifiserte laserpunkt som er med på å bestemme vektorisert objekt Merknad FKB: Angis kun dersom mastens geometri har laser som datafangstmetode. |
Multiplisitet: |
[0..1] |
Type: |
Navn: |
belysning |
Definisjon: |
angir om det er montert ett eller flere lysarmaturer i masta |
Multiplisitet: |
[1..1] |
Type: |
Navn: |
konstruksjon |
Definisjon: |
hvordan masta er utformet |
Multiplisitet: |
[0..1] |
Type: |
|
defaultCodeSpace |
https://register.geonorge.no/sosi-kodelister/fkb/ledning/5.0/mastekonstruksjon |
Navn: |
linjebredde |
Definisjon: |
største avstanden mellom ytterfasene (ledningene) i ei mast Enhet: meter |
Multiplisitet: |
[0..1] |
Type: |
Navn: |
vertikalAvstand |
Definisjon: |
mastens maksimale vertikale høyde over under-/omkringliggende terreng eller vannoverflate Enhet: meter |
Multiplisitet: |
[0..1] |
Type: |
Roller
Rollenavn: |
bardun |
Definisjon: |
bardun til mast |
Multiplisitet: |
[0..*] |
Assosiasjonstype: |
Assosiasjon |
Til klasse: |
Objekttyper - instansierbare::«FeatureType» Bardun |
inlineOrByReference |
byReference |
Konnektor: |
MastBardun |
Konnektortype: |
Association |
Rollenavn: |
harArmatur |
Definisjon: |
referanse til de armaturer som evt. er montert i masta |
Multiplisitet: |
[0..*] |
Assosiasjonstype: |
Assosiasjon |
Til klasse: |
Objekttyper - instansierbare::«FeatureType» Lysarmatur |
Konnektor: |
MastArmatur |
Konnektortype: |
Association |
Rollenavn: |
omriss |
Definisjon: |
omrisset til mast |
Multiplisitet: |
[0..*] |
Assosiasjonstype: |
Assosiasjon |
Til klasse: |
Objekttyper - instansierbare::«FeatureType» Masteomriss |
inlineOrByReference |
byReference |
Konnektor: |
MastUtstrekning |
Konnektortype: |
Association |
Restriksjoner
Navn: |
driftsmerking på Mast og Masteomriss skal være like |
Beskrivelse: |
hvis Mast har driftsmerking og har tilhørende Masteomriss, skal driftsmerking på Mast og Masteomriss være like |
Type: |
OCL |
OCL kode: |
inv: (self.driftsmerking -> notEmpty() and self.omriss -> notEmpty()) implies (self.omriss->forAll(m:Masteomriss|m.driftsmerking = self.driftsmerking)) |
Arv og realiseringer
Supertype: |
Objekttyper - abstrakte::«FeatureType» KoplingPunkt |
Realisert fra: |
SOSI Ledning 4.6::Ledning 4.6 Generell del::Felleskomponenter::«featureType» Mast |
5.2.2.11. «FeatureType» Masteomriss
Definisjon: ytre avgrensning av mastens fotavtrykk på bakken
Egenskaper
Navn: |
type |
Definisjon: |
type mast |
Multiplisitet: |
[0..1] |
Type: |
|
defaultCodeSpace |
https://register.geonorge.no/sosi-kodelister/fkb/ledning/5.0/mastekonstruksjon |
Arv og realiseringer
Supertype: |
Objekttyper - abstrakte::«FeatureType» KoplingGrense |
Realisert fra: |
SOSI Ledning 4.6::Ledning 4.6 Generell del::Felleskomponenter::«featureType» Masteomriss |
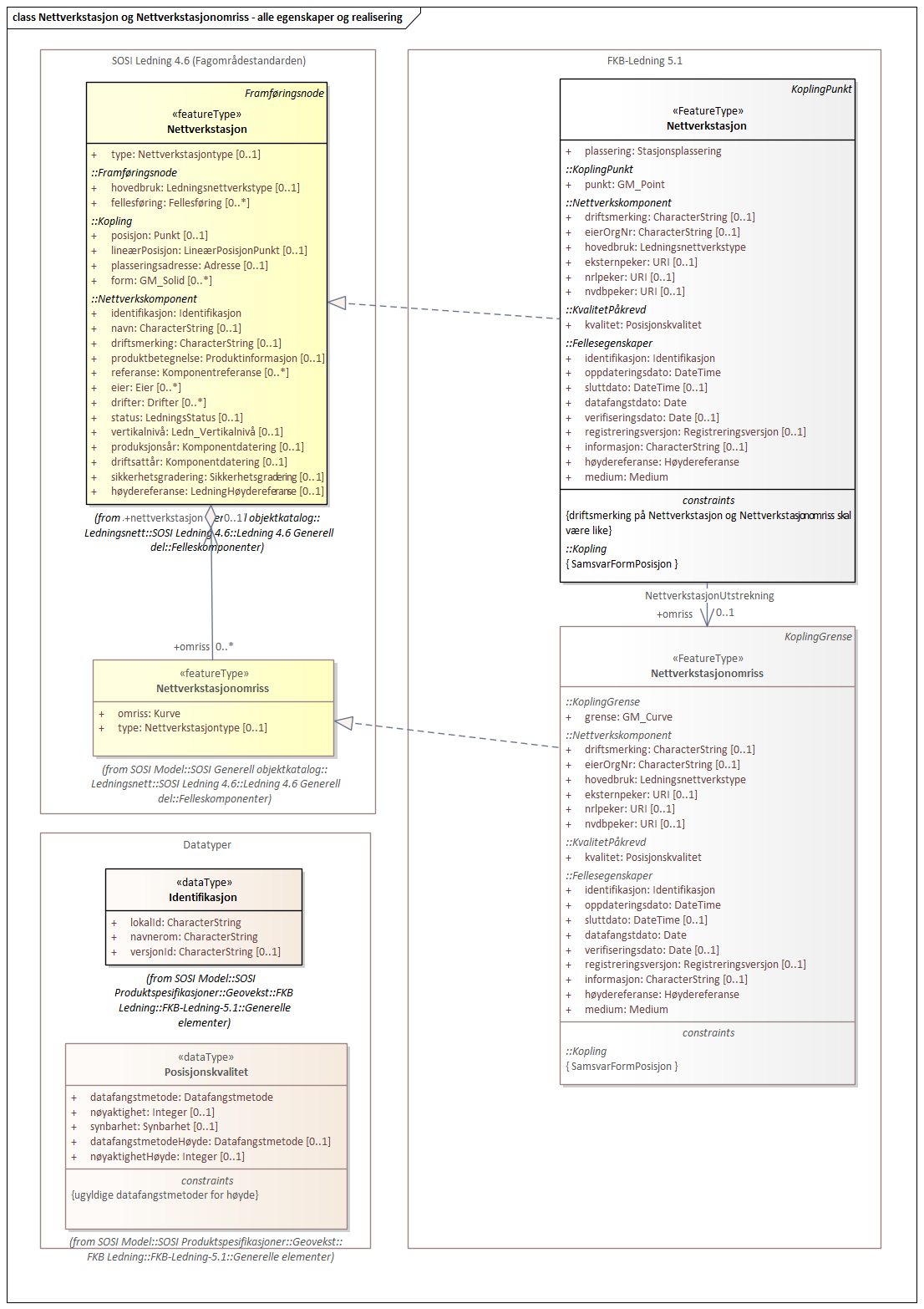
5.2.2.12. «FeatureType» Nettverkstasjon
Definisjon: et fysisk, gjerne bygningsmessig, objekt som inneholder komponenter som gjør en eller annen behandling av vann, elektrisk strøm, signal eller annet som det nettverket den er en del av fører.
Egenskaper
Navn: |
plassering |
Definisjon: |
angir hvor nettverksstasjonen er plassert |
Multiplisitet: |
[1..1] |
Type: |
|
defaultCodeSpace |
https://register.geonorge.no/sosi-kodelister/fkb/ledning/5.0/stasjonsplassering |
Roller
Rollenavn: |
omriss |
Definisjon: |
omrisset til nettverkstasjon |
Multiplisitet: |
[0..1] |
Assosiasjonstype: |
Assosiasjon |
Til klasse: |
Objekttyper - instansierbare::«FeatureType» Nettverkstasjonomriss |
inlineOrByReference |
byReference |
Konnektor: |
NettverkstasjonUtstrekning |
Konnektortype: |
Association |
Restriksjoner
Navn: |
driftsmerking på Nettverkstasjon og Nettverkstasjonomriss skal være like |
Beskrivelse: |
hvis Nettverkstasjon har driftsmerking og har tilhørende Nettverkstasjonomriss, skal driftsmerking på Nettverkstasjon og Nettverkstasjonomriss være like |
Type: |
OCL |
OCL kode: |
inv: (self.driftsmerking -> notEmpty() and self.omriss -> notEmpty()) implies (self.driftsmerking = self.omriss.driftsmerking) |
Arv og realiseringer
Supertype: |
Objekttyper - abstrakte::«FeatureType» KoplingPunkt |
Realisert fra: |
SOSI Ledning 4.6::Ledning 4.6 Generell del::Felleskomponenter::«featureType» Nettverkstasjon |
5.2.2.13. «FeatureType» Nettverkstasjonomriss
Definisjon: ytre avgrensning av nettverkstasjonen, i grunnriss
Arv og realiseringer
Supertype: |
Objekttyper - abstrakte::«FeatureType» KoplingGrense |
Realisert fra: |
SOSI Ledning 4.6::Ledning 4.6 Generell del::Felleskomponenter::«featureType» Nettverkstasjonomriss |
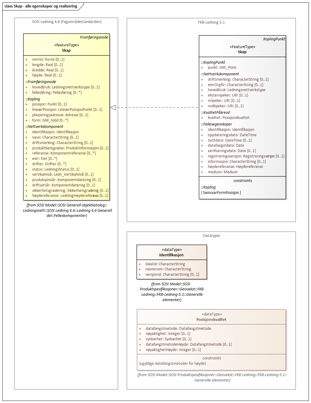
5.2.2.14. «FeatureType» Skap
Definisjon: beskyttelseskasse plassert vanligvis på bakken, som inneholder koblinger for elektrisk strøm, signal eller annet
Merknad: Kan også være på størrelse med kiosk.
Arv og realiseringer
Supertype: |
Objekttyper - abstrakte::«FeatureType» KoplingPunkt |
Realisert fra: |
SOSI Ledning 4.6::Ledning 4.6 Generell del::Felleskomponenter::«featureType» Skap |
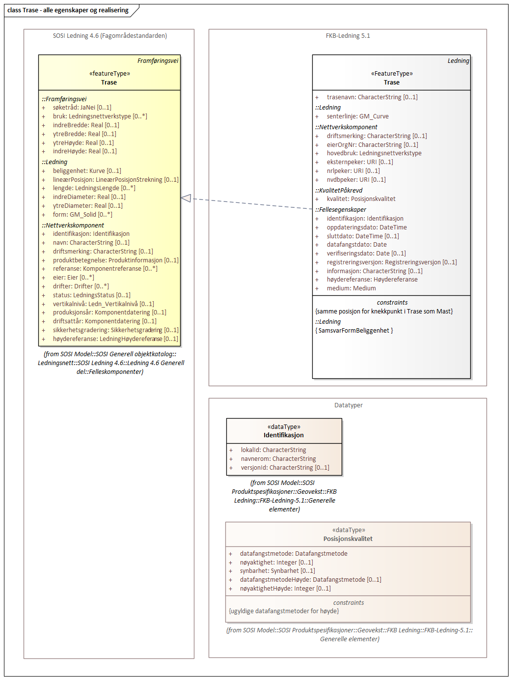
5.2.2.15. «FeatureType» Trase
Definisjon: den mest mulig geografisk riktige posisjonen for en framføring av ledning(er)
Egenskaper
Navn: |
trasenavn |
Definisjon: |
navn på trasen Merknad FKB: Dette er gjerne en tekstlig beskrivelse av traséens plassering, for eksempel "fra stasjon til stasjon" |
Multiplisitet: |
[0..1] |
Type: |
Restriksjoner
Navn: |
samme posisjon for knekkpunkt i Trase som Mast |
Beskrivelse: |
Knekkpunktene i Trase-objektet skal ha sammenfallende koordinater som Mast-objektene som utgjør traseen |
Type: |
Invariant |
Arv og realiseringer
Supertype: |
Objekttyper - abstrakte::«FeatureType» Ledning |
Realisert fra: |
SOSI Ledning 4.6::Ledning 4.6 Generell del::Felleskomponenter::«featureType» Trase |
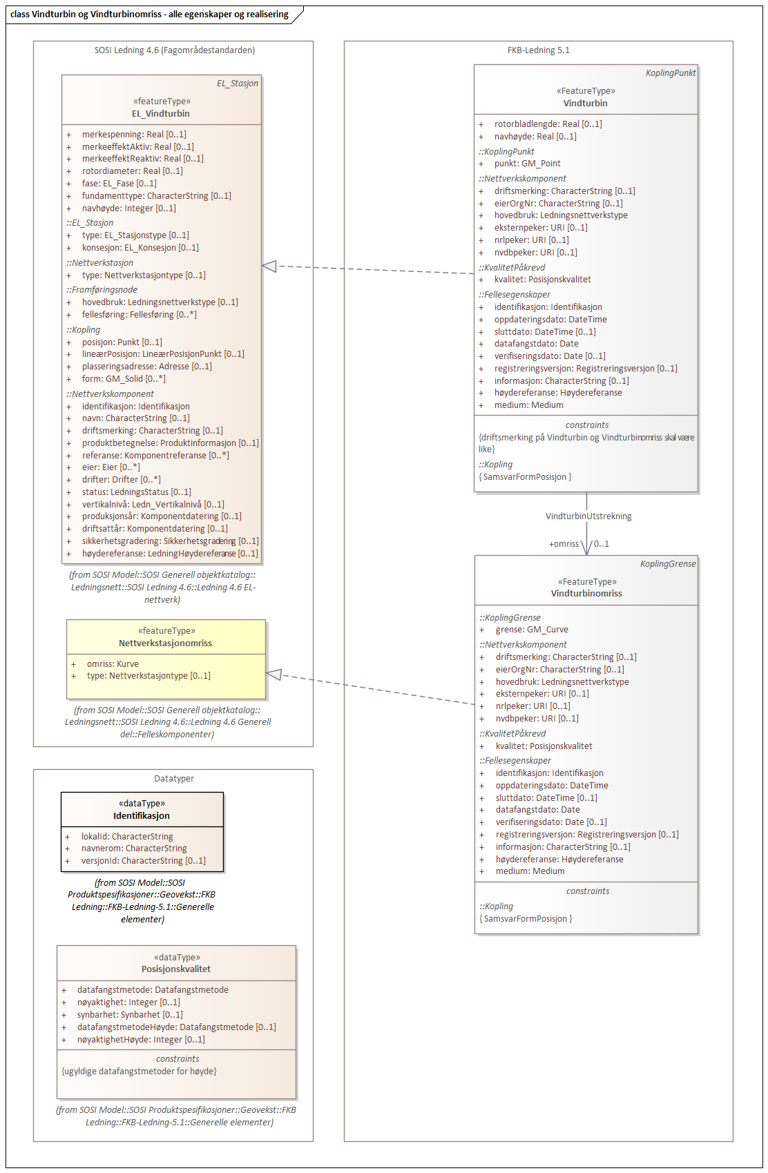
5.2.2.16. «FeatureType» Vindturbin
Definisjon: en kontainer som betegner en hel "vindmølle". En vindturbin har en generator
Egenskaper
Navn: |
rotorbladlengde |
Definisjon: |
lengde rotorblad Enhet: meter |
Multiplisitet: |
[0..1] |
Type: |
Navn: |
navhøyde |
Definisjon: |
vertikal avstand fra omkringliggende terreng eller vann og til topp vindturbintårn Enhet: meter |
Multiplisitet: |
[0..1] |
Type: |
Roller
Rollenavn: |
omriss |
Definisjon: |
omrisset til vindturbinen |
Multiplisitet: |
[0..1] |
Assosiasjonstype: |
Assosiasjon |
Til klasse: |
Objekttyper - instansierbare::«FeatureType» Vindturbinomriss |
inlineOrByReference |
byReference |
Konnektor: |
VindturbinUtstrekning |
Konnektortype: |
Association |
Restriksjoner
Navn: |
driftsmerking på Vindturbin og Vindturbinomriss skal være like |
Beskrivelse: |
hvis Vindturbin har driftsmerking og har tilhørende Vindturbinomriss, skal driftsmerking på Vindturbin og Vindturbinomriss være like |
Type: |
OCL |
OCL kode: |
inv: (self.driftsmerking -> notEmpty() and self.omriss -> notEmpty()) implies (self.driftsmerking = self.omriss.driftsmerking) |
Arv og realiseringer
Supertype: |
Objekttyper - abstrakte::«FeatureType» KoplingPunkt |
Realisert fra: |
SOSI Ledning 4.6::Ledning 4.6 EL-nettverk::«featureType» EL_Vindturbin |
5.2.2.17. «FeatureType» Vindturbinomriss
Definisjon: ytre avgrensning av vindturbinens fotavtrykk på bakken
Arv og realiseringer
Supertype: |
Objekttyper - abstrakte::«FeatureType» KoplingGrense |
Realisert fra: |
SOSI Ledning 4.6::Ledning 4.6 Generell del::Felleskomponenter::«featureType» Nettverkstasjonomriss |
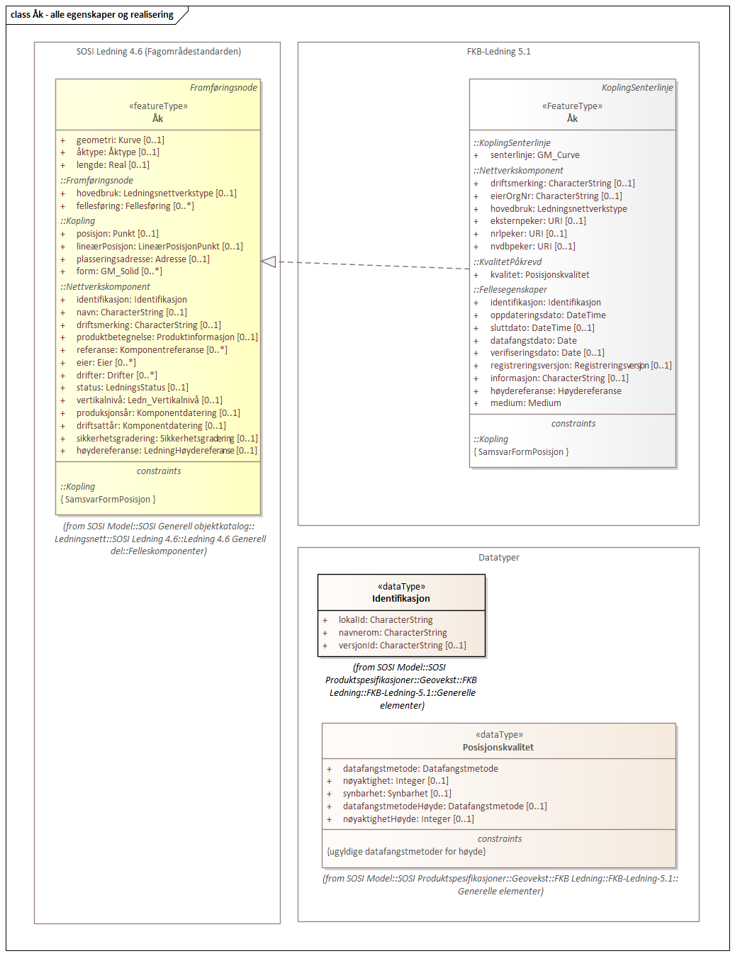
5.2.2.18. «FeatureType» Åk
Definisjon: en hovedsaklig liggende konstruksjon festet i (vanligvis) to master, ei på hver side av bane
Merknad FKB: "Beina" er egne objekter (objekttype Mast), og ikke del av objektet av objekttypen Åk.
Arv og realiseringer
Supertype: |
Objekttyper - abstrakte::«FeatureType» KoplingSenterlinje |
Realisert fra: |
SOSI Ledning 4.6::Ledning 4.6 Generell del::Felleskomponenter::«featureType» Åk |
5.2.3. Pakke: Kodelister
Definisjon: Alle Kodelister som ikke er en del av de generelle FKB elementene, men som inngår i denne spesifikke FKB-datamodellen.
Kodelistene forvaltes eksternt på Geonorge. Kodelistene er tilgjenglig på https://register.geonorge.no/sosi-kodelister/fkb/ledning/5.0
5.2.3.1. «CodeList» Fase
Definisjon: angivelse av intern plassering i grunnriss for aktuell faseline
Profilparametre i tagged values
asDictionary |
true |
codeList |
https://register.geonorge.no/sosi-kodelister/fkb/ledning/5.0/fase |
Arv og realiseringer
Realisert fra: |
SOSI Ledning 4.6::Ledning 4.6 EL-nettverk::EL Kodelister::«codeList» EL_Fase |
5.2.3.2. «CodeList» Kumlokkform
Definisjon: kodeliste som inneholder hvilke geometrisk utforminger et kumlokk kan ha
Profilparametre i tagged values
asDictionary |
true |
codeList |
https://register.geonorge.no/sosi-kodelister/fkb/ledning/5.0/kumlokkform |
Arv og realiseringer
Realisert fra: |
SOSI Ledning 4.6::Ledning 4.6 Generell del::Felleskomponenter::Datatyper og kodelister::«codeList» Kumlokkform |
5.2.3.3. «CodeList» Ledningsnettverkstype
Definisjon: oversikt over nettverkstyper, satt sammen av nettverkskomponenter, med en bestemt hensikt
Merknad: Et nettverk utgjør en logisk enhet. Et nettverk kan være knytta til andre nettverk, men da oftest på bestemte tilkoplingspunkter.
Profilparametre i tagged values
asDictionary |
true |
codeList |
https://register.geonorge.no/sosi-kodelister/fkb/ledning/5.0/ledningsnettverkstype |
Arv og realiseringer
Realisert fra: |
SOSI Ledning 4.6::Ledning 4.6 Generell del::Kjernemodell::Felles datatyper og kodelister::«codeList» Ledningsnettverkstype |
5.2.3.4. «CodeList» Mastekonstruksjon
Definisjon: hvordan masta er konstruert
Merknad: Enkelte av kodene er stereotypet for å fortelle hvor konstruksjonstypen er hentet fra.
Profilparametre i tagged values
asDictionary |
true |
codeList |
https://register.geonorge.no/sosi-kodelister/fkb/ledning/5.0/mastekonstruksjon |
Arv og realiseringer
Realisert fra: |
SOSI Ledning 4.5::Felleskomponenter::Datatyper og kodelister::«codeList» Mastekonstruksjon |
5.2.3.5. «CodeList» Punktplassering
Definisjon: tekstlig beskrivelse av hvor et punkt er plassert
Profilparametre i tagged values
asDictionary |
true |
codeList |
https://register.geonorge.no/sosi-kodelister/fkb/ledning/5.0/punktplassering |
Arv og realiseringer
Realisert fra: |
SOSI Ledning 4.6::Ledning 4.6 Generell del::Kjernemodell::Felles datatyper og kodelister::«codeList» Punktplassering |
5.2.3.6. «CodeList» VertikalAvstandType
Definisjon: Angir om vertikalavstanden er maks/min eller ev. av en annen type
Profilparametre i tagged values
asDictionary |
true |
codeList |
https://register.geonorge.no/sosi-kodelister/fkb/ledning/5.0/vertikalavstandtype |
5.2.3.7. «CodeList» Stasjonsplassering
Definisjon: kodeliste som angir hvor nettverksstasjonen er plassert
Profilparametre i tagged values
asDictionary |
true |
codeList |
https://register.geonorge.no/sosi-kodelister/fkb/ledning/5.0/stasjonsplassering |
Arv og realiseringer
Realisert fra: |
SOSI Ledning 4.6::Ledning 4.6 EL-nettverk::EL Kodelister::«codeList» EL_Stasjonstype |
5.2.4. Pakke: Generelle elementer
Definisjon: pakke med elementer som realiserer tilsvarende elementer i FKB Generell del 5.0
5.2.4.1. «FeatureType» Fellesegenskaper (abstrakt)
Definisjon: abstrakt objekttype som bærer sentrale egenskaper som er anbefalt for bruk i produktspesifikasjoner.
Egenskaper
Navn: |
identifikasjon |
Definisjon: |
unik identifikasjon av et objekt Merknad FKB: Unik identifikasjon av et objekt, ivaretas av den ansvarlige produsent/forvalter, og som kan benyttes av eksterne applikasjoner som referanse til objektet. Den unike identifikatoren er unik for kartobjektet og skal ikke endres i kartobjektets levetid. Dette må ikke forveksles med en tematisk identifikator (for eksempel bygningsnummer) som unikt identifiserer et objekt i virkeligheten. En bygning med samme bygningsnummer vil kunne representeres i mange kartprodukter der det finnes en unik identifikasjon i hver av dem. For FKB benyttes UUID (Universally unique identifier) som lokalId. Dette innebærer at lokalId alene alltid vil være unik. Likevel skal alltid navnerom også angis. Navnerom angir FKB-datasettet. |
Multiplisitet: |
[1..1] |
Type: |
Navn: |
oppdateringsdato |
Definisjon: |
tidspunkt for siste endring på objektet Merknad FKB: Denne datoen viser datasystemets siste endring på dataobjektet. Egenskapen settes av forvaltningssystemet etter følgende regler: i. Oppdateringsdato er tidspunkt for oppdatering av databasen og settes av forvaltningsbasen (ikke av klienten). ii. Oppdateringsdato skal endres også hvis det er kopidata som blir endret eller importert i en ”kopibase”. iii. Oppdateringsdato skal endres hvis en egenskap endres. |
Multiplisitet: |
[1..1] |
Type: |
Navn: |
sluttdato |
Definisjon: |
tid for når denne versjonen av objektet var erstattet eller opphørt å eksistere Merknad FKB: Egenskapen settes av forvaltningssystemet. Sluttdato skal kun sendes med ut fra forvaltningssystemet i sammenhenger der objektenes historikk er interessant. |
Multiplisitet: |
[0..1] |
Type: |
Navn: |
datafangstdato |
Definisjon: |
dato når objektet siste gang ble registrert/observert/målt i terrenget Merknad: I mange tilfeller er denne forskjellig fra oppdateringsdato, da registrerte endringer kan bufres i en kortere eller lengre periode før disse legges inn i databasen. Ved førstegangsregistrering settes Datafangstdato lik førsteDatafangstdato. |
Multiplisitet: |
[1..1] |
Type: |
Navn: |
verifiseringsdato |
Definisjon: |
dato når dataene er fastslått å være i samsvar med virkeligheten. Merknad FKB: Brukes for eksempel i de sammenhenger hvor det er foretatt fotogrammetrisk ajourhold, og hvor det ikke er registrert endringer på objektet (det virkelige objektet er i samsvar med dataobjektet) |
Multiplisitet: |
[0..1] |
Type: |
Navn: |
registreringsversjon |
Definisjon: |
angivelse av hvilken produktspesifikasjon som er utgangspunkt for dataene |
Multiplisitet: |
[0..1] |
Type: |
|
defaultCodeSpace |
https://register.geonorge.no/sosi-kodelister/fkb/generell/5.0/registreringsversjon |
Navn: |
informasjon |
Definisjon: |
generell opplysning. Merknad FKB: Mulighet til å legge inn utfyllende informasjon om objektet. Egenskapen bør bare brukes til å legge inn ekstra informasjon om enkeltobjekter. Egenskapen bør ikke brukes til å systematisk angi ekstrainformasjon om mange/alle objekter i et datasett. |
Multiplisitet: |
[0..1] |
Type: |
Navn: |
høydereferanse |
Definisjon: |
angir hvilken del av objektet høydeverdien refererer til |
Multiplisitet: |
[1..1] |
Type: |
|
defaultCodeSpace |
https://register.geonorge.no/sosi-kodelister/fkb/generell/5.0/hoydereferanse |
Navn: |
medium |
Definisjon: |
objektets beliggenhet i forhold til jordoverflaten |
Multiplisitet: |
[1..1] |
Type: |
|
defaultCodeSpace |
https://register.geonorge.no/sosi-kodelister/fkb/generell/5.0/medium |
Arv og realiseringer
Subtyper: |
|
Realisert fra: |
Generelle typer 5.1::SOSI_Fellesegenskaper og SOSI_Objekt::«FeatureType» SOSI_Objekt |
5.2.4.2. «FeatureType» KvalitetPåkrevd (abstrakt)
Definisjon: abstrakt objekttype med påkrevet kvalitetsangivelse
Egenskaper
Navn: |
kvalitet |
Definisjon: |
beskrivelse av kvaliteten på stedfestingen Merknad: Denne er identisk med ..KVALITET i tidligere versjoner av SOSI. |
Multiplisitet: |
[1..1] |
Type: |
Arv og realiseringer
Supertype: |
Generelle elementer::«FeatureType» Fellesegenskaper |
Subtyper: |
|
Realisert fra: |
Generelle typer 5.1::SOSI_Fellesegenskaper og SOSI_Objekt::«FeatureType» SOSI_Objekt |
5.2.4.3. «dataType» Identifikasjon
Definisjon: Unik identifikasjon av et objekt i et datasett, forvaltet av den ansvarlige produsent/forvalter, og kan benyttes av eksterne applikasjoner som stabil referanse til objektet.
Merknad 1: Denne objektidentifikasjonen må ikke forveksles med en tematisk objektidentifikasjon, slik som f.eks bygningsnummer.
Merknad 2: Denne unike identifikatoren vil ikke endres i løpet av objektets levetid, og ikke gjenbrukes i andre objekt.
Egenskaper
Navn: |
lokalId |
Definisjon: |
lokal identifikator av et objekt Merknad: Det er dataleverendørens ansvar å sørge for at den lokale identifikatoren er unik innenfor navnerommet. For FKB-data benyttes UUID som lokalId. |
Multiplisitet: |
[1..1] |
Type: |
Navn: |
navnerom |
Definisjon: |
navnerom som unikt identifiserer datakilden til et objekt, anbefales å være en http-URI Eksempel: http://data.geonorge.no/SentraltStedsnavnsregister/1.0 Merknad : Verdien for navnerom vil eies av den dataprodusent som har ansvar for de unike identifikatorene og må være registrert i data.geonorge.no eller data.norge.no |
Multiplisitet: |
[1..1] |
Type: |
Navn: |
versjonId |
Definisjon: |
identifikasjon av en spesiell versjon av et geografisk objekt (instans) |
Multiplisitet: |
[0..1] |
Type: |
Arv og realiseringer
Realisert fra: |
Generelle typer 5.1::SOSI_Fellesegenskaper og SOSI_Objekt::«dataType» Identifikasjon |
5.2.4.4. «dataType» Posisjonskvalitet
Definisjon: beskrivelse av kvaliteten på stedfestingen.
Merknad: Posisjonskvalitet er ikke konform med kvalitetsmodellen i ISO slik den er defineret i ISO19157:2013, men er en videreføring av tidligere brukte kvalitetsegenskaper i SOSI. FKB 5.0 innfører en egen variant av datatypen Posisjonskvalitet der kodeliste målemetode er byttet ut med den mer generelle kodelista Datafangstmetode.
Egenskaper
Navn: |
datafangstmetode |
Definisjon: |
metode for datafangst Egenskapen beskriver datafangstmetode for grunnrisskoordinater (x,y), eller for både grunnriss og høyde (x,y,z) dersom det ikke er oppgitt noen verdi for datafangstmetodeHøyde. |
Multiplisitet: |
[1..1] |
Type: |
|
defaultCodeSpace |
https://register.geonorge.no/sosi-kodelister/fkb/generell/5.0/datafangstmetode |
Navn: |
nøyaktighet |
Definisjon: |
standardavviket til posisjoneringa av objektet oppgitt i cm I de aller fleste sammenhenger benyttes en anslått eller forventet verdi for standardavvik, men dersom man har en beregnet verdi skal denne benyttes. For objekter med punktgeometri benyttes verdi for punktstandardavvik. For objekter med kurvegeometri benyttes standardavviket for tverravviket fra kurva. For objekter med overflate- eller volumgeometri er forståelsen at standardavviket beregnes ut fra (3D) avvikene mellom sann posisjon og nærmeste punkt på overflata. Merknad: Verdien er ment å beskrive nøyaktigheten til objektet sammenlignet med sann verdi. Standardavvik er i utgangspunktet et mål på det tilfeldige avviket og det innebærer at vi forutsetter at det systematiske avviket i liten grad påvirker nøyaktigheten til posisjoneringa. For fotogrammetriske data settes som hovedregel verdien lik kravet til standardavvik ved datafangst. Se standarden Geodatakvalitet for nærmere definisjon av standardavvik og hvordan dette defineres, beregnes og kontrolleres. |
Multiplisitet: |
[0..1] |
Type: |
Navn: |
synbarhet |
Definisjon: |
beskrivelse av hvor godt objektene framgår i datagrunnlaget for posisjonering (f.eks. flybildene) |
Multiplisitet: |
[0..1] |
Type: |
|
defaultCodeSpace |
https://register.geonorge.no/sosi-kodelister/fkb/generell/5.0/synbarhet |
Navn: |
datafangstmetodeHøyde |
Definisjon: |
metoden brukt for høyderegistrering av posisjon Det er bare nødvending å angi en verdi for egenskapen dersom datafangstmetode for høyde avviker fra datafangstmetode for grunnriss. |
Multiplisitet: |
[0..1] |
Type: |
|
defaultCodeSpace |
https://register.geonorge.no/sosi-kodelister/fkb/generell/5.0/datafangstmetode |
Navn: |
nøyaktighetHøyde |
Definisjon: |
standardavviket til posisjoneringa av objektet oppgitt i cm I de aller fleste sammenhenger benyttes en anslått eller forventet verdi for standardavvik, men dersom man har en beregnet verdi skal denne benyttes. For objekter med punktgeometri benyttes verdi for punktstandardavvik. For objekter med kurvegeometri benyttes standardavviket for tverravviket fra kurva. For objekter med overflate- eller volumgeometri er forståelsen at standardavviket beregnes ut fra (3D) avvikene mellom sann posisjon og nærmeste punkt på overflata. Merknad: Verdien er ment å beskrive nøyaktigheten til objektet sammenlignet med sann verdi. Standardavvik er i utgangspunktet et mål på det tilfeldige avviket og det innebærer at vi forutsetter at det systematiske avviket i liten grad påvirker nøyaktigheten til posisjoneringa. For fotogrammetriske data settes som hovedregel verdien lik kravet til standardavvik ved datafangst. Se standarden Geodatakvalitet for nærmere definisjon av standardavvik og hvordan dette defineres, beregnes og kontrolleres. |
Multiplisitet: |
[0..1] |
Type: |
Restriksjoner
Navn: |
ugyldige datafangstmetoder for høyde |
Beskrivelse: |
Datafangstmetode Digitalisert skal ikke brukes på egenskapen datafangstmetodeHøyde |
Type: |
OCL |
OCL kode: |
inv: self.datafangstmetodeHøyde <> 'dig' |
Arv og realiseringer
Realisert fra: |
Generelle typer 5.1::SOSI_Fellesegenskaper og SOSI_Objekt::«dataType» Posisjonskvalitet |
5.2.4.5. «CodeList» Synbarhet
Definisjon: synbarhet beskriver hvor godt objektene framgår i datagrunnlaget for posisjonering (f.eks. flybildene).
Profilparametre i tagged values
asDictionary |
true |
codeList |
https://register.geonorge.no/sosi-kodelister/fkb/generell/5.0/synbarhet |
Arv og realiseringer
Realisert fra: |
Generelle typer 5.1::SOSI_Fellesegenskaper og SOSI_Objekt::«CodeList» Synbarhet |
5.2.4.6. «CodeList» Datafangstmetode
Definisjon: metode for datafangst.
Datafangstmetoden beskriver hvordan selve vektordataene er posisjonert fra et datagrunnlag (observasjoner med landmålingsutstyr, fotogrammetrisk stereomodell, digital terrengmodell etc.) og ikke prosessen med å innhente det bakenforliggende datagrunnlaget.
Profilparametre i tagged values
asDictionary |
true |
codeList |
https://register.geonorge.no/sosi-kodelister/fkb/generell/5.0/datafangstmetode |
5.2.4.7. «CodeList» Registreringsversjon
Definisjon: produktspesifikasjon som ligger til grunn for registrering. Mest relevant for data som er fotogrammetrisk registrert eller som stammer fra NRL
Profilparametre i tagged values
asDictionary |
true |
codeList |
https://register.geonorge.no/sosi-kodelister/fkb/generell/5.0/registreringsversjon |
Arv og realiseringer
Realisert fra: |
Generelle typer 5.1::SOSI_Fellesegenskaper og SOSI_Objekt::«dataType» Registreringsversjon |
5.2.4.8. «CodeList» Høydereferanse
Definisjon: koordinatregistering utført på topp eller bunn av et objekt
Profilparametre i tagged values
asDictionary |
true |
codeList |
https://register.geonorge.no/sosi-kodelister/fkb/generell/5.0/hoydereferanse |
Arv og realiseringer
Realisert fra: |
Generelle typer 5.1::SOSI_Fellesegenskaper og SOSI_Objekt::«CodeList» Høydereferanse |
5.2.4.9. «CodeList» Medium
Definisjon: objektets beliggenhet i forhold til jordoverflaten
Eksempel: Veg på bro, i tunnel, inne i et bygningsmessig anlegg, etc.
Profilparametre i tagged values
asDictionary |
true |
codeList |
https://register.geonorge.no/sosi-kodelister/fkb/generell/5.0/medium |
Arv og realiseringer
Realisert fra: |
Generelle typer 5.1::SOSI_Fellesegenskaper og SOSI_Objekt::«CodeList» Medium |
6. Referansesystem
Referansesystemer for FKB 5.0 er også beskrevet i vedlegg B i FKB generell del.
6.1. Romlig referansesystem 5972
6.1.1. Omfang
6.1.2. Navn på kilden til referansesystemet
EPSG / SOSI
6.1.3. Ansvarlig organisasjon for referansesystemet
Statens kartverk
6.1.4. Link til mer informasjon om referansesystemet
6.1.5. Koderom
EPSG
6.1.6. Identifikasjonskode
5972
6.1.7. Kodeversjon
2020-03-30
6.2. Romlig referansesystem 5973
6.2.1. Omfang
6.2.2. Navn på kilden til referansesystemet
EPSG / SOSI
6.2.3. Ansvarlig organisasjon for referansesystemet
Statens kartverk
6.2.4. Link til mer informasjon om referansesystemet
6.2.5. Koderom
EPSG
6.2.6. Identifikasjonskode
5973
6.2.7. Kodeversjon
2020-03-30
6.3. Romlig referansesystem 5975
6.3.1. Omfang
6.3.2. Navn på kilden til referansesystemet
EPSG / SOSI
6.3.3. Ansvarlig organisasjon for referansesystemet
Statens kartverk
6.3.4. Link til mer informasjon om referansesystemet
6.3.5. Koderom
EPSG
6.3.6. Identifikasjonskode
5975
6.3.7. Kodeversjon
2020-03-30
6.4. Temporalt referansesystem
6.4.1. Omfang
6.4.2. Navn på temporalt referansesystem
UTC
Dersom ikke tidssone er spesielt angitt ved angivelse av tidspunkt skal man anta at det er norsk tid som benyttes. Dvs. UTC+1 (normaltid) på vinteren og UTC+2 (sommertid) på sommeren.
7. Kvalitet
7.1. Omfang
7.2. Beskrivelse av datakvalitet
FKB er detaljerte kartdata med en nøyaktighet på typisk 10 cm - 1 m og kan egne seg som datagrunnlag i f.eks. beredskap, analyse, planlegging og prosjektering i tillegg til å fungere som et topografisk grunnkart.
Den dominerende datafangstmetoden for FKB-data er fotogrammetrisk registrering. For fotogrammetrisk registrering er det angitt detaljerte kvalitetskrav. Se fotogrammetrisk registreringsinstruks for FKB-Ledning 5.1.
FKB vil ofte også inneholde data fra andre datakilder, for eksempel data etablert gjennom kommunal/offentlig saksbehandling, innmelding fra publikum eller digitalisert fra ortofoto. Se kapittel 9 for en nærmere beskrivelse av datakilder ved vedlikehold av FKB-data.
Prinsippet er at fullstendighet prioriteres foran nøyaktighet og FKB-data for et område vil derfor bestå av data med varierende grad av kvalitet. Alle data er kodet med datafangstdato og posisjonskvalitet slik at det er mulig å vurdere datakvaliteten til det enkelte dataobjekt. Det vil også være mulig å aggregere denne informasjonen som finnes på objektnivå opp til en beskrivelse av kvaliteten på datainnholdet i området som helhet. Det er imidlertid vanskelig å garantere datakvaliteten for FKB innenfor et område.
8. Datafangst
8.1. Omfang
8.2. Registeringsinstruks
Fotogrammetrisk datafangst er den dominerende datafangstmetoden for FKB-Ledning 5.1. Se fotogrammetrisk registreringsinstruks for FKB-Ledning 5.1. Registreringsinstruks Punktsky FKB-Ledning er også relevant for innsamling av utvalgte objekttyper.
Administrativ datafangst er en sentral del av datafangsten knyttet til ledning. Ved administrativ datafangst vil det i mange tilfeller ikke være hensiktsmessig å registrere objektene på samme måte som ved fotogrammetri. I slike tilfeller er det spesielt viktig å registrere kvalitet, datafangstdato og høydereferanse så korrekt som mulig.
9. Datavedlikehold
FKB-data vedlikeholdes gjennom 3 prosesser. Det henvises til Geovekst veiledningsmateriell for nærmere beskrivelse av vedlikeholdsopplegget [GEO-VEIL]
9.1. Vedlikeholdsinformasjon Kartleggingsprosjekter
9.1.1. Omfang
9.1.2. Vedlikeholdsfrekvens
Periodisk med en frekvens fra årlig til ca hvert 10. år avhengig av områdetype.
9.1.3. Vedlikeholdsbeskrivelse
Fotogrammetrisk ajourhold skjer for Geovekst-kommuner gjennom Geovekst kartleggingsprosjekter. Kartleggingsprosjektene spesifiseres og finansieres gjennom Geovekst og settes ut på anbud fra Kartverket. Flyfotografering og selve det fotogrammetriske ajourholdet utføres av et privat firma i tråd med fotogrammetrisk registreringsinstruks. Kartverket gjør kontroll av leveranse ved mottak og legger dataene inn i Sentral FKB.
Laserskanning er også egnet som datakilde for flere typer FKB-data og vil i noen kartleggingsprosjekter kunne brukes som datakilde i stedet for eller i tillegg til flybilder.
Kommuner utenfor Geovekst gjør tilsvarende vedlikehold i egen regi og leverer data i henhold til Norge digitalt avtale.
9.2. Vedlikeholdsinformasjon Kontinuerlig ajourhold
9.2.1. Omfang
9.2.2. Vedlikeholdsfrekvens
Kontinuerlig
9.2.3. Vedlikeholdsbeskrivelse
Det er i regi av Geovekst inngått FDV-avtaler med de fleste kommuner. Her avtalefestes oppgaver og finansiering av et felles kontinuerlig ajourhold av FKB-dataene blant partene i avtalen. Den viktigste parten i avtalene er kommunen da mange av endringene i FKB kan fanges opp gjennom kommunal saksbehandling. Endringene oppdateres direkte inn i Sentral FKB eller oversendes til Kartverket på filformat for de som ikke har tilgang til å oppdatere direkte.
Ved siden av kommunene er også Statens vegvesen, fylkeskommunene og nettselskapene aktive parter i det administrative ajourholdet av FKB-data. Disse partene legger data med oppdatert situasjon direkte inn i Sentral FKB i forbindelse med ferdigstilling av utbyggingsprosjekter de har ansvar for.
Kommuner utenfor Geovekst gjør tilsvarende vedlikehold i egen regi og leverer data i henhold til Norge digitalt avtale.
9.3. Vedlikeholdsinformasjon Meldinger om feil og mangler
9.3.1. Omfang
9.3.2. Vedlikeholdsfrekvens
Kontinuerlig
9.3.3. Vedlikeholdsbeskrivelse
Kartverket mottar gjennom kundesenteret og tjenesten Rettikartet.no en del meldinger om feil og mangler i FKB fra publikum. Disse meldingene kan etter en vurdering mot andre datakilder bli lagt inn i FKB.
Også andre parter i Geovekst vil kunne ta imot meldinger om feil og avvik i kartet og oppdatere FKB på bakgrunn av disse meldingene.
10. Presentasjon
10.1. Omfang
10.2. Referanse til presentasjonskatalog
Presentasjonsregler for FKB-data er angitt i skjermkartografispesifikasjonen: https://register.geonorge.no/register/versjoner/tegneregler/geovekst/fkb-skjermkartografi
11. Leveranse
Leveransemetoder og formater for FKB 5.1 er også beskrevet i vedlegg A i FKB generell del.
11.1. Leveransemetode GML filleveranse
11.1.1. Omfang
11.1.2. Leveranseformat
Formatnavn: [GML]
Formatversjon: 3.2.1
Formatspesifikasjon: OpenGIS® Geograph Markup Language (GML) Encoding Standard
Filstruktur: Tekstfil (XML)
Språk: nor
Tegnsett: utf8
11.1.3. Leveransemedium
Leveranseenhet: kommunevise filer
Overføringsstørrelse: Varierer veldig ut fra kommunestørrelse
Navn på medium: Datasettet lastes ned fra geonorge.no
Annen leveranseinformasjon: Nedlastingsfilene vil være zippet
11.2. Leveransemetode SOSI-format filleveranse
11.2.1. Omfang
11.2.2. Leveranseformat
Formatnavn: SOSI
Formatversjon: 5.0
Formatspesifikasjon: SOSI Realisering i SOSI-format, versjon 5.0 2018 [SOSI-FORMAT]
Filstruktur: Tekstfil
Språk: nor
Tegnsett: utf8
11.2.3. Leveransemedium
Leveranseenhet: kommunevise filer
Overføringsstørrelse: Varierer ut fra kommunestørrelse
Navn på medium: Datasettet lastes ned fra geonorge.no
Annen leveranseinformasjon: Nedlastingsfilene vil være zippet
11.3. Leveransemetode ESRI fgdb filleveranse
11.3.1. Omfang
11.3.2. Leveranseformat
Formatnavn: [ESRI fgdb]
Formatversjon: 10.0
Formatspesifikasjon: ESRI filgeodatabase
Filstruktur: Filer
Språk: nor
Tegnsett: utf8
11.3.3. Leveransemedium
Leveranseenhet: kommunevise filer, fylkesvise filer og landsdekkende filer
Overføringsstørrelse: Varierer områdestørrelse
Navn på medium: Datasettet lastes ned fra geonorge.no
Annen leveranseinformasjon: Nedlastingsfilene vil være zippet
11.4. Leveransemetode GML NGIS-OpenAPI
11.4.1. Omfang
11.4.2. Leveranseformat
Formatnavn: [GML]
Formatversjon: 3.2.1
Formatspesifikasjon: OpenGIS® Geograph Markup Language (GML) Encoding Standard
Filstruktur: Tekstfiler (XML) som inneholder GML-objekter pakket inn i WFS/WFS-T
Språk: nor
Tegnsett: utf8
11.4.3. Leveransemedium
Leveranseenhet: ikke angitt
Overføringsstørrelse: ikke angitt
Navn på medium: NGIS-OpenAPI
Annen leveranseinformasjon: Se vedlegg A.2 til FKB generell del for mer informasjon.
11.5. Leveransemetode JSON NGIS-OpenAPI
11.5.1. Omfang
11.5.2. Leveranseformat
Formatnavn: [JSON]
Formatversjon: Basert på GeoJSON RFC 7946, august 2016
Formatspesifikasjon: Basert på GeoJSON RFC 7946, august 2016
Filstruktur: Tekstfiler som inneholder JSON-objekter
Språk: nor
Tegnsett: utf8
11.5.3. Leveransemedium
Leveranseenhet: ikke angitt
Overføringsstørrelse: ikke angitt
Navn på medium: NGIS-OpenAPI
Annen leveranseinformasjon: Se vedlegg A.2 til FKB generell del for mer informasjon.
12. Tilleggsinformasjon
Ingen angitt informasjon
13. Metadata
13.1. Omfang
13.2. Metadataspesifikasjon
Det leveres metadata i henhold til ISO 19115 [ISO-METADATA].
Se oppdaterte metadata for FKB-Ledning 5.1 i kartkatalog på Geonorge.
Under https://forvaltningsinformasjon.geonorge.no finnes mer detaljert kommunevis informasjon om datainnholdet og forvaltningen av FKB-data.
Vedlegg A: SOSI-format-realisering
SOSI-realiseringen følger kravene i "Realisering i SOSI-format 5.0" [SOSI-FORMAT]. SOSI-filer som inneholder data i henhold til denne spesifikasjonen skal merkes i filhodet med ..OBJEKTKATALOG FKB-Ledning 5.1. En SOSI-eksempelfil er tilgjengelig her.
Under en utlisting av SOSI-formatrealiseringen:
Objekttype: Bardun
Geometrityper
KURVE
Attributter
Navn |
Type |
Mult. |
SOSI-navn |
SOSI-type |
identifikasjon |
«dataType» Identifikasjon |
[1..1] |
..IDENT |
* |
identifikasjon.lokalId |
CharacterString |
[1..1] |
…LOKALID |
T100 |
identifikasjon.navnerom |
CharacterString |
[1..1] |
…NAVNEROM |
T100 |
identifikasjon.versjonId |
CharacterString |
[0..1] |
…VERSJONID |
T100 |
oppdateringsdato |
DateTime |
[1..1] |
..OPPDATERINGSDATO |
DATOTID |
sluttdato |
DateTime |
[0..1] |
..SLUTTDATO |
DATOTID |
datafangstdato |
Date |
[1..1] |
..DATAFANGSTDATO |
DATO |
verifiseringsdato |
Date |
[0..1] |
..VERIFISERINGSDATO |
DATO |
registreringsversjon |
«CodeList» Registreringsversjon |
[0..1] |
..REGISTRERINGSVERSJON |
T10 |
informasjon |
CharacterString |
[0..1] |
..INFORMASJON |
T255 |
høydereferanse |
«CodeList» Høydereferanse |
[1..1] |
..HREF |
T6 |
medium |
«CodeList» Medium |
[1..1] |
..MEDIUM |
T1 |
kvalitet |
«dataType» Posisjonskvalitet |
[1..1] |
..KVALITET |
* |
kvalitet.datafangstmetode |
«CodeList» Datafangstmetode |
[1..1] |
…DATAFANGSTMETODE |
T3 |
kvalitet.nøyaktighet |
Integer |
[0..1] |
…NØYAKTIGHET |
H6 |
kvalitet.synbarhet |
«CodeList» Synbarhet |
[0..1] |
…SYNBARHET |
H1 |
kvalitet.datafangstmetodeHøyde |
«CodeList» Datafangstmetode |
[0..1] |
…DATAFANGSTMETODEHØYDE |
T3 |
kvalitet.nøyaktighetHøyde |
Integer |
[0..1] |
…H-NØYAKTIGHET |
H6 |
driftsmerking |
CharacterString |
[0..1] |
..DRIFTSMERKING |
T50 |
eierOrgNr |
CharacterString |
[0..1] |
..EIERORGNR |
T9 |
hovedbruk |
«CodeList» Ledningsnettverkstype |
[1..1] |
..LEDNINGSNETTVERKSTYPE |
T32 |
eksternpeker |
URI |
[0..1] |
..EKSTERNPEKER |
T255 |
nrlpeker |
URI |
[0..1] |
..NRLPEKER |
T255 |
nvdbpeker |
URI |
[0..1] |
..NVDBPEKER |
T255 |
Objekttype: Flymarkør
Geometrityper
PUNKT
Attributter
Navn |
Type |
Mult. |
SOSI-navn |
SOSI-type |
identifikasjon |
«dataType» Identifikasjon |
[1..1] |
..IDENT |
* |
identifikasjon.lokalId |
CharacterString |
[1..1] |
…LOKALID |
T100 |
identifikasjon.navnerom |
CharacterString |
[1..1] |
…NAVNEROM |
T100 |
identifikasjon.versjonId |
CharacterString |
[0..1] |
…VERSJONID |
T100 |
oppdateringsdato |
DateTime |
[1..1] |
..OPPDATERINGSDATO |
DATOTID |
sluttdato |
DateTime |
[0..1] |
..SLUTTDATO |
DATOTID |
datafangstdato |
Date |
[1..1] |
..DATAFANGSTDATO |
DATO |
verifiseringsdato |
Date |
[0..1] |
..VERIFISERINGSDATO |
DATO |
registreringsversjon |
«CodeList» Registreringsversjon |
[0..1] |
..REGISTRERINGSVERSJON |
T10 |
informasjon |
CharacterString |
[0..1] |
..INFORMASJON |
T255 |
høydereferanse |
«CodeList» Høydereferanse |
[1..1] |
..HREF |
T6 |
medium |
«CodeList» Medium |
[1..1] |
..MEDIUM |
T1 |
kvalitet |
«dataType» Posisjonskvalitet |
[1..1] |
..KVALITET |
* |
kvalitet.datafangstmetode |
«CodeList» Datafangstmetode |
[1..1] |
…DATAFANGSTMETODE |
T3 |
kvalitet.nøyaktighet |
Integer |
[0..1] |
…NØYAKTIGHET |
H6 |
kvalitet.synbarhet |
«CodeList» Synbarhet |
[0..1] |
…SYNBARHET |
H1 |
kvalitet.datafangstmetodeHøyde |
«CodeList» Datafangstmetode |
[0..1] |
…DATAFANGSTMETODEHØYDE |
T3 |
kvalitet.nøyaktighetHøyde |
Integer |
[0..1] |
…H-NØYAKTIGHET |
H6 |
driftsmerking |
CharacterString |
[0..1] |
..DRIFTSMERKING |
T50 |
eierOrgNr |
CharacterString |
[0..1] |
..EIERORGNR |
T9 |
hovedbruk |
«CodeList» Ledningsnettverkstype |
[1..1] |
..LEDNINGSNETTVERKSTYPE |
T32 |
eksternpeker |
URI |
[0..1] |
..EKSTERNPEKER |
T255 |
nrlpeker |
URI |
[0..1] |
..NRLPEKER |
T255 |
nvdbpeker |
URI |
[0..1] |
..NVDBPEKER |
T255 |
Objekttype: Jordingsledning
Geometrityper
KURVE
Attributter
Navn |
Type |
Mult. |
SOSI-navn |
SOSI-type |
identifikasjon |
«dataType» Identifikasjon |
[1..1] |
..IDENT |
* |
identifikasjon.lokalId |
CharacterString |
[1..1] |
…LOKALID |
T100 |
identifikasjon.navnerom |
CharacterString |
[1..1] |
…NAVNEROM |
T100 |
identifikasjon.versjonId |
CharacterString |
[0..1] |
…VERSJONID |
T100 |
oppdateringsdato |
DateTime |
[1..1] |
..OPPDATERINGSDATO |
DATOTID |
sluttdato |
DateTime |
[0..1] |
..SLUTTDATO |
DATOTID |
datafangstdato |
Date |
[1..1] |
..DATAFANGSTDATO |
DATO |
verifiseringsdato |
Date |
[0..1] |
..VERIFISERINGSDATO |
DATO |
registreringsversjon |
«CodeList» Registreringsversjon |
[0..1] |
..REGISTRERINGSVERSJON |
T10 |
informasjon |
CharacterString |
[0..1] |
..INFORMASJON |
T255 |
høydereferanse |
«CodeList» Høydereferanse |
[1..1] |
..HREF |
T6 |
medium |
«CodeList» Medium |
[1..1] |
..MEDIUM |
T1 |
kvalitet |
«dataType» Posisjonskvalitet |
[1..1] |
..KVALITET |
* |
kvalitet.datafangstmetode |
«CodeList» Datafangstmetode |
[1..1] |
…DATAFANGSTMETODE |
T3 |
kvalitet.nøyaktighet |
Integer |
[0..1] |
…NØYAKTIGHET |
H6 |
kvalitet.synbarhet |
«CodeList» Synbarhet |
[0..1] |
…SYNBARHET |
H1 |
kvalitet.datafangstmetodeHøyde |
«CodeList» Datafangstmetode |
[0..1] |
…DATAFANGSTMETODEHØYDE |
T3 |
kvalitet.nøyaktighetHøyde |
Integer |
[0..1] |
…H-NØYAKTIGHET |
H6 |
driftsmerking |
CharacterString |
[0..1] |
..DRIFTSMERKING |
T50 |
eierOrgNr |
CharacterString |
[0..1] |
..EIERORGNR |
T9 |
hovedbruk |
«CodeList» Ledningsnettverkstype |
[1..1] |
..LEDNINGSNETTVERKSTYPE |
T32 |
eksternpeker |
URI |
[0..1] |
..EKSTERNPEKER |
T255 |
nrlpeker |
URI |
[0..1] |
..NRLPEKER |
T255 |
nvdbpeker |
URI |
[0..1] |
..NVDBPEKER |
T255 |
Objekttype: Kabelkanal
Geometrityper
KURVE
Attributter
Navn |
Type |
Mult. |
SOSI-navn |
SOSI-type |
identifikasjon |
«dataType» Identifikasjon |
[1..1] |
..IDENT |
* |
identifikasjon.lokalId |
CharacterString |
[1..1] |
…LOKALID |
T100 |
identifikasjon.navnerom |
CharacterString |
[1..1] |
…NAVNEROM |
T100 |
identifikasjon.versjonId |
CharacterString |
[0..1] |
…VERSJONID |
T100 |
oppdateringsdato |
DateTime |
[1..1] |
..OPPDATERINGSDATO |
DATOTID |
sluttdato |
DateTime |
[0..1] |
..SLUTTDATO |
DATOTID |
datafangstdato |
Date |
[1..1] |
..DATAFANGSTDATO |
DATO |
verifiseringsdato |
Date |
[0..1] |
..VERIFISERINGSDATO |
DATO |
registreringsversjon |
«CodeList» Registreringsversjon |
[0..1] |
..REGISTRERINGSVERSJON |
T10 |
informasjon |
CharacterString |
[0..1] |
..INFORMASJON |
T255 |
høydereferanse |
«CodeList» Høydereferanse |
[1..1] |
..HREF |
T6 |
medium |
«CodeList» Medium |
[1..1] |
..MEDIUM |
T1 |
kvalitet |
«dataType» Posisjonskvalitet |
[1..1] |
..KVALITET |
* |
kvalitet.datafangstmetode |
«CodeList» Datafangstmetode |
[1..1] |
…DATAFANGSTMETODE |
T3 |
kvalitet.nøyaktighet |
Integer |
[0..1] |
…NØYAKTIGHET |
H6 |
kvalitet.synbarhet |
«CodeList» Synbarhet |
[0..1] |
…SYNBARHET |
H1 |
kvalitet.datafangstmetodeHøyde |
«CodeList» Datafangstmetode |
[0..1] |
…DATAFANGSTMETODEHØYDE |
T3 |
kvalitet.nøyaktighetHøyde |
Integer |
[0..1] |
…H-NØYAKTIGHET |
H6 |
driftsmerking |
CharacterString |
[0..1] |
..DRIFTSMERKING |
T50 |
eierOrgNr |
CharacterString |
[0..1] |
..EIERORGNR |
T9 |
hovedbruk |
«CodeList» Ledningsnettverkstype |
[1..1] |
..LEDNINGSNETTVERKSTYPE |
T32 |
eksternpeker |
URI |
[0..1] |
..EKSTERNPEKER |
T255 |
nrlpeker |
URI |
[0..1] |
..NRLPEKER |
T255 |
nvdbpeker |
URI |
[0..1] |
..NVDBPEKER |
T255 |
Objekttype: Kum
Geometrityper
KURVE
Attributter
Navn |
Type |
Mult. |
SOSI-navn |
SOSI-type |
identifikasjon |
«dataType» Identifikasjon |
[1..1] |
..IDENT |
* |
identifikasjon.lokalId |
CharacterString |
[1..1] |
…LOKALID |
T100 |
identifikasjon.navnerom |
CharacterString |
[1..1] |
…NAVNEROM |
T100 |
identifikasjon.versjonId |
CharacterString |
[0..1] |
…VERSJONID |
T100 |
oppdateringsdato |
DateTime |
[1..1] |
..OPPDATERINGSDATO |
DATOTID |
sluttdato |
DateTime |
[0..1] |
..SLUTTDATO |
DATOTID |
datafangstdato |
Date |
[1..1] |
..DATAFANGSTDATO |
DATO |
verifiseringsdato |
Date |
[0..1] |
..VERIFISERINGSDATO |
DATO |
registreringsversjon |
«CodeList» Registreringsversjon |
[0..1] |
..REGISTRERINGSVERSJON |
T10 |
informasjon |
CharacterString |
[0..1] |
..INFORMASJON |
T255 |
høydereferanse |
«CodeList» Høydereferanse |
[1..1] |
..HREF |
T6 |
medium |
«CodeList» Medium |
[1..1] |
..MEDIUM |
T1 |
kvalitet |
«dataType» Posisjonskvalitet |
[1..1] |
..KVALITET |
* |
kvalitet.datafangstmetode |
«CodeList» Datafangstmetode |
[1..1] |
…DATAFANGSTMETODE |
T3 |
kvalitet.nøyaktighet |
Integer |
[0..1] |
…NØYAKTIGHET |
H6 |
kvalitet.synbarhet |
«CodeList» Synbarhet |
[0..1] |
…SYNBARHET |
H1 |
kvalitet.datafangstmetodeHøyde |
«CodeList» Datafangstmetode |
[0..1] |
…DATAFANGSTMETODEHØYDE |
T3 |
kvalitet.nøyaktighetHøyde |
Integer |
[0..1] |
…H-NØYAKTIGHET |
H6 |
driftsmerking |
CharacterString |
[0..1] |
..DRIFTSMERKING |
T50 |
eierOrgNr |
CharacterString |
[0..1] |
..EIERORGNR |
T9 |
hovedbruk |
«CodeList» Ledningsnettverkstype |
[1..1] |
..LEDNINGSNETTVERKSTYPE |
T32 |
eksternpeker |
URI |
[0..1] |
..EKSTERNPEKER |
T255 |
nrlpeker |
URI |
[0..1] |
..NRLPEKER |
T255 |
nvdbpeker |
URI |
[0..1] |
..NVDBPEKER |
T255 |
Objekttype: LedningVertikalAvstand
Geometrityper
PUNKT
Attributter
Navn |
Type |
Mult. |
SOSI-navn |
SOSI-type |
identifikasjon |
«dataType» Identifikasjon |
[1..1] |
..IDENT |
* |
identifikasjon.lokalId |
CharacterString |
[1..1] |
…LOKALID |
T100 |
identifikasjon.navnerom |
CharacterString |
[1..1] |
…NAVNEROM |
T100 |
identifikasjon.versjonId |
CharacterString |
[0..1] |
…VERSJONID |
T100 |
oppdateringsdato |
DateTime |
[1..1] |
..OPPDATERINGSDATO |
DATOTID |
sluttdato |
DateTime |
[0..1] |
..SLUTTDATO |
DATOTID |
datafangstdato |
Date |
[1..1] |
..DATAFANGSTDATO |
DATO |
verifiseringsdato |
Date |
[0..1] |
..VERIFISERINGSDATO |
DATO |
registreringsversjon |
«CodeList» Registreringsversjon |
[0..1] |
..REGISTRERINGSVERSJON |
T10 |
informasjon |
CharacterString |
[0..1] |
..INFORMASJON |
T255 |
høydereferanse |
«CodeList» Høydereferanse |
[1..1] |
..HREF |
T6 |
medium |
«CodeList» Medium |
[1..1] |
..MEDIUM |
T1 |
kvalitet |
«dataType» Posisjonskvalitet |
[1..1] |
..KVALITET |
* |
kvalitet.datafangstmetode |
«CodeList» Datafangstmetode |
[1..1] |
…DATAFANGSTMETODE |
T3 |
kvalitet.nøyaktighet |
Integer |
[0..1] |
…NØYAKTIGHET |
H6 |
kvalitet.synbarhet |
«CodeList» Synbarhet |
[0..1] |
…SYNBARHET |
H1 |
kvalitet.datafangstmetodeHøyde |
«CodeList» Datafangstmetode |
[0..1] |
…DATAFANGSTMETODEHØYDE |
T3 |
kvalitet.nøyaktighetHøyde |
Integer |
[0..1] |
…H-NØYAKTIGHET |
H6 |
driftsmerking |
CharacterString |
[0..1] |
..DRIFTSMERKING |
T50 |
eierOrgNr |
CharacterString |
[0..1] |
..EIERORGNR |
T9 |
hovedbruk |
«CodeList» Ledningsnettverkstype |
[1..1] |
..LEDNINGSNETTVERKSTYPE |
T32 |
eksternpeker |
URI |
[0..1] |
..EKSTERNPEKER |
T255 |
nrlpeker |
URI |
[0..1] |
..NRLPEKER |
T255 |
nvdbpeker |
URI |
[0..1] |
..NVDBPEKER |
T255 |
vertikalAvstandType |
«CodeList» VertikalAvstandType |
[1..1] |
..VERTIKALAVSTANDTYPE |
T20 |
vertikalAvstand |
Real |
[1..1] |
..VERTIKALAVSTAND |
D6.2 |
antallLaserPunkt |
Integer |
[0..1] |
..ANTALL_LASERPUNKT |
H5 |
Roller
Rollenavn |
Objekttype |
Mult. |
SOSI-navn |
tilknyttetLuftledning |
«FeatureType» Luftledning |
[0..1] |
..TILKNYTTET_LUFTLEDNING |
tilknyttetTrase |
«FeatureType» Trase |
[0..1] |
..TILKNYTTET_TRASE |
tilknyttetJordingsledning |
«FeatureType» Jordingsledning |
[0..1] |
..TILKNYTTET_JORDINGSLEDNING |
Objekttype: Kumlokk
Geometrityper
PUNKT
Attributter
Navn |
Type |
Mult. |
SOSI-navn |
SOSI-type |
identifikasjon |
«dataType» Identifikasjon |
[1..1] |
..IDENT |
* |
identifikasjon.lokalId |
CharacterString |
[1..1] |
…LOKALID |
T100 |
identifikasjon.navnerom |
CharacterString |
[1..1] |
…NAVNEROM |
T100 |
identifikasjon.versjonId |
CharacterString |
[0..1] |
…VERSJONID |
T100 |
oppdateringsdato |
DateTime |
[1..1] |
..OPPDATERINGSDATO |
DATOTID |
sluttdato |
DateTime |
[0..1] |
..SLUTTDATO |
DATOTID |
datafangstdato |
Date |
[1..1] |
..DATAFANGSTDATO |
DATO |
verifiseringsdato |
Date |
[0..1] |
..VERIFISERINGSDATO |
DATO |
registreringsversjon |
«CodeList» Registreringsversjon |
[0..1] |
..REGISTRERINGSVERSJON |
T10 |
informasjon |
CharacterString |
[0..1] |
..INFORMASJON |
T255 |
høydereferanse |
«CodeList» Høydereferanse |
[1..1] |
..HREF |
T6 |
medium |
«CodeList» Medium |
[1..1] |
..MEDIUM |
T1 |
kvalitet |
«dataType» Posisjonskvalitet |
[1..1] |
..KVALITET |
* |
kvalitet.datafangstmetode |
«CodeList» Datafangstmetode |
[1..1] |
…DATAFANGSTMETODE |
T3 |
kvalitet.nøyaktighet |
Integer |
[0..1] |
…NØYAKTIGHET |
H6 |
kvalitet.synbarhet |
«CodeList» Synbarhet |
[0..1] |
…SYNBARHET |
H1 |
kvalitet.datafangstmetodeHøyde |
«CodeList» Datafangstmetode |
[0..1] |
…DATAFANGSTMETODEHØYDE |
T3 |
kvalitet.nøyaktighetHøyde |
Integer |
[0..1] |
…H-NØYAKTIGHET |
H6 |
driftsmerking |
CharacterString |
[0..1] |
..DRIFTSMERKING |
T50 |
eierOrgNr |
CharacterString |
[0..1] |
..EIERORGNR |
T9 |
hovedbruk |
«CodeList» Ledningsnettverkstype |
[1..1] |
..LEDNINGSNETTVERKSTYPE |
T32 |
eksternpeker |
URI |
[0..1] |
..EKSTERNPEKER |
T255 |
nrlpeker |
URI |
[0..1] |
..NRLPEKER |
T255 |
nvdbpeker |
URI |
[0..1] |
..NVDBPEKER |
T255 |
kumlokkform |
«CodeList» Kumlokkform |
[1..1] |
..KUMLOKKFORM |
T20 |
Roller
Rollenavn |
Objekttype |
Mult. |
SOSI-navn |
kum |
«FeatureType» Kum |
[0..1] |
..KUM |
Objekttype: Luftledning
Geometrityper
KURVE
Attributter
Navn |
Type |
Mult. |
SOSI-navn |
SOSI-type |
identifikasjon |
«dataType» Identifikasjon |
[1..1] |
..IDENT |
* |
identifikasjon.lokalId |
CharacterString |
[1..1] |
…LOKALID |
T100 |
identifikasjon.navnerom |
CharacterString |
[1..1] |
…NAVNEROM |
T100 |
identifikasjon.versjonId |
CharacterString |
[0..1] |
…VERSJONID |
T100 |
oppdateringsdato |
DateTime |
[1..1] |
..OPPDATERINGSDATO |
DATOTID |
sluttdato |
DateTime |
[0..1] |
..SLUTTDATO |
DATOTID |
datafangstdato |
Date |
[1..1] |
..DATAFANGSTDATO |
DATO |
verifiseringsdato |
Date |
[0..1] |
..VERIFISERINGSDATO |
DATO |
registreringsversjon |
«CodeList» Registreringsversjon |
[0..1] |
..REGISTRERINGSVERSJON |
T10 |
informasjon |
CharacterString |
[0..1] |
..INFORMASJON |
T255 |
høydereferanse |
«CodeList» Høydereferanse |
[1..1] |
..HREF |
T6 |
medium |
«CodeList» Medium |
[1..1] |
..MEDIUM |
T1 |
kvalitet |
«dataType» Posisjonskvalitet |
[1..1] |
..KVALITET |
* |
kvalitet.datafangstmetode |
«CodeList» Datafangstmetode |
[1..1] |
…DATAFANGSTMETODE |
T3 |
kvalitet.nøyaktighet |
Integer |
[0..1] |
…NØYAKTIGHET |
H6 |
kvalitet.synbarhet |
«CodeList» Synbarhet |
[0..1] |
…SYNBARHET |
H1 |
kvalitet.datafangstmetodeHøyde |
«CodeList» Datafangstmetode |
[0..1] |
…DATAFANGSTMETODEHØYDE |
T3 |
kvalitet.nøyaktighetHøyde |
Integer |
[0..1] |
…H-NØYAKTIGHET |
H6 |
driftsmerking |
CharacterString |
[0..1] |
..DRIFTSMERKING |
T50 |
eierOrgNr |
CharacterString |
[0..1] |
..EIERORGNR |
T9 |
hovedbruk |
«CodeList» Ledningsnettverkstype |
[1..1] |
..LEDNINGSNETTVERKSTYPE |
T32 |
eksternpeker |
URI |
[0..1] |
..EKSTERNPEKER |
T255 |
nrlpeker |
URI |
[0..1] |
..NRLPEKER |
T255 |
nvdbpeker |
URI |
[0..1] |
..NVDBPEKER |
T255 |
fase |
«CodeList» Fase |
[1..1] |
..FASE |
T10 |
Objekttype: Lysarmatur
Geometrityper
PUNKT
Attributter
Navn |
Type |
Mult. |
SOSI-navn |
SOSI-type |
identifikasjon |
«dataType» Identifikasjon |
[1..1] |
..IDENT |
* |
identifikasjon.lokalId |
CharacterString |
[1..1] |
…LOKALID |
T100 |
identifikasjon.navnerom |
CharacterString |
[1..1] |
…NAVNEROM |
T100 |
identifikasjon.versjonId |
CharacterString |
[0..1] |
…VERSJONID |
T100 |
oppdateringsdato |
DateTime |
[1..1] |
..OPPDATERINGSDATO |
DATOTID |
sluttdato |
DateTime |
[0..1] |
..SLUTTDATO |
DATOTID |
datafangstdato |
Date |
[1..1] |
..DATAFANGSTDATO |
DATO |
verifiseringsdato |
Date |
[0..1] |
..VERIFISERINGSDATO |
DATO |
registreringsversjon |
«CodeList» Registreringsversjon |
[0..1] |
..REGISTRERINGSVERSJON |
T10 |
informasjon |
CharacterString |
[0..1] |
..INFORMASJON |
T255 |
høydereferanse |
«CodeList» Høydereferanse |
[1..1] |
..HREF |
T6 |
medium |
«CodeList» Medium |
[1..1] |
..MEDIUM |
T1 |
kvalitet |
«dataType» Posisjonskvalitet |
[1..1] |
..KVALITET |
* |
kvalitet.datafangstmetode |
«CodeList» Datafangstmetode |
[1..1] |
…DATAFANGSTMETODE |
T3 |
kvalitet.nøyaktighet |
Integer |
[0..1] |
…NØYAKTIGHET |
H6 |
kvalitet.synbarhet |
«CodeList» Synbarhet |
[0..1] |
…SYNBARHET |
H1 |
kvalitet.datafangstmetodeHøyde |
«CodeList» Datafangstmetode |
[0..1] |
…DATAFANGSTMETODEHØYDE |
T3 |
kvalitet.nøyaktighetHøyde |
Integer |
[0..1] |
…H-NØYAKTIGHET |
H6 |
driftsmerking |
CharacterString |
[0..1] |
..DRIFTSMERKING |
T50 |
eierOrgNr |
CharacterString |
[0..1] |
..EIERORGNR |
T9 |
hovedbruk |
«CodeList» Ledningsnettverkstype |
[1..1] |
..LEDNINGSNETTVERKSTYPE |
T32 |
eksternpeker |
URI |
[0..1] |
..EKSTERNPEKER |
T255 |
nrlpeker |
URI |
[0..1] |
..NRLPEKER |
T255 |
nvdbpeker |
URI |
[0..1] |
..NVDBPEKER |
T255 |
plassering |
«CodeList» Punktplassering |
[1..1] |
..BELYSNINGSPLASSERING |
T20 |
Roller
Rollenavn |
Objekttype |
Mult. |
SOSI-navn |
iMast |
«FeatureType» Mast |
[0..1] |
..IMAST |
Objekttype: Mast
Geometrityper
PUNKT
Attributter
Navn |
Type |
Mult. |
SOSI-navn |
SOSI-type |
identifikasjon |
«dataType» Identifikasjon |
[1..1] |
..IDENT |
* |
identifikasjon.lokalId |
CharacterString |
[1..1] |
…LOKALID |
T100 |
identifikasjon.navnerom |
CharacterString |
[1..1] |
…NAVNEROM |
T100 |
identifikasjon.versjonId |
CharacterString |
[0..1] |
…VERSJONID |
T100 |
oppdateringsdato |
DateTime |
[1..1] |
..OPPDATERINGSDATO |
DATOTID |
sluttdato |
DateTime |
[0..1] |
..SLUTTDATO |
DATOTID |
datafangstdato |
Date |
[1..1] |
..DATAFANGSTDATO |
DATO |
verifiseringsdato |
Date |
[0..1] |
..VERIFISERINGSDATO |
DATO |
registreringsversjon |
«CodeList» Registreringsversjon |
[0..1] |
..REGISTRERINGSVERSJON |
T10 |
informasjon |
CharacterString |
[0..1] |
..INFORMASJON |
T255 |
høydereferanse |
«CodeList» Høydereferanse |
[1..1] |
..HREF |
T6 |
medium |
«CodeList» Medium |
[1..1] |
..MEDIUM |
T1 |
kvalitet |
«dataType» Posisjonskvalitet |
[1..1] |
..KVALITET |
* |
kvalitet.datafangstmetode |
«CodeList» Datafangstmetode |
[1..1] |
…DATAFANGSTMETODE |
T3 |
kvalitet.nøyaktighet |
Integer |
[0..1] |
…NØYAKTIGHET |
H6 |
kvalitet.synbarhet |
«CodeList» Synbarhet |
[0..1] |
…SYNBARHET |
H1 |
kvalitet.datafangstmetodeHøyde |
«CodeList» Datafangstmetode |
[0..1] |
…DATAFANGSTMETODEHØYDE |
T3 |
kvalitet.nøyaktighetHøyde |
Integer |
[0..1] |
…H-NØYAKTIGHET |
H6 |
driftsmerking |
CharacterString |
[0..1] |
..DRIFTSMERKING |
T50 |
eierOrgNr |
CharacterString |
[0..1] |
..EIERORGNR |
T9 |
hovedbruk |
«CodeList» Ledningsnettverkstype |
[1..1] |
..LEDNINGSNETTVERKSTYPE |
T32 |
eksternpeker |
URI |
[0..1] |
..EKSTERNPEKER |
T255 |
nrlpeker |
URI |
[0..1] |
..NRLPEKER |
T255 |
nvdbpeker |
URI |
[0..1] |
..NVDBPEKER |
T255 |
antallLaserPunkt |
Integer |
[0..1] |
..ANTALL_LASERPUNKT |
H5 |
belysning |
Boolean |
[1..1] |
..BELYSNING |
BOOLSK |
konstruksjon |
«CodeList» Mastekonstruksjon |
[0..1] |
..MASTEKONSTRUKSJON |
T20 |
linjebredde |
Real |
[0..1] |
..LINJEBREDDE |
D6.2 |
vertikalAvstand |
Real |
[0..1] |
..VERTIKALAVSTAND |
D6.2 |
Roller
Rollenavn |
Objekttype |
Mult. |
SOSI-navn |
bardun |
«FeatureType» Bardun |
[0..*] |
..BARDUN |
harArmatur |
«FeatureType» Lysarmatur |
[0..*] |
..HARARMATUR |
omriss |
«FeatureType» Masteomriss |
[0..*] |
..OMRISS |
Objekttype: Masteomriss
Geometrityper
KURVE
Attributter
Navn |
Type |
Mult. |
SOSI-navn |
SOSI-type |
identifikasjon |
«dataType» Identifikasjon |
[1..1] |
..IDENT |
* |
identifikasjon.lokalId |
CharacterString |
[1..1] |
…LOKALID |
T100 |
identifikasjon.navnerom |
CharacterString |
[1..1] |
…NAVNEROM |
T100 |
identifikasjon.versjonId |
CharacterString |
[0..1] |
…VERSJONID |
T100 |
oppdateringsdato |
DateTime |
[1..1] |
..OPPDATERINGSDATO |
DATOTID |
sluttdato |
DateTime |
[0..1] |
..SLUTTDATO |
DATOTID |
datafangstdato |
Date |
[1..1] |
..DATAFANGSTDATO |
DATO |
verifiseringsdato |
Date |
[0..1] |
..VERIFISERINGSDATO |
DATO |
registreringsversjon |
«CodeList» Registreringsversjon |
[0..1] |
..REGISTRERINGSVERSJON |
T10 |
informasjon |
CharacterString |
[0..1] |
..INFORMASJON |
T255 |
høydereferanse |
«CodeList» Høydereferanse |
[1..1] |
..HREF |
T6 |
medium |
«CodeList» Medium |
[1..1] |
..MEDIUM |
T1 |
kvalitet |
«dataType» Posisjonskvalitet |
[1..1] |
..KVALITET |
* |
kvalitet.datafangstmetode |
«CodeList» Datafangstmetode |
[1..1] |
…DATAFANGSTMETODE |
T3 |
kvalitet.nøyaktighet |
Integer |
[0..1] |
…NØYAKTIGHET |
H6 |
kvalitet.synbarhet |
«CodeList» Synbarhet |
[0..1] |
…SYNBARHET |
H1 |
kvalitet.datafangstmetodeHøyde |
«CodeList» Datafangstmetode |
[0..1] |
…DATAFANGSTMETODEHØYDE |
T3 |
kvalitet.nøyaktighetHøyde |
Integer |
[0..1] |
…H-NØYAKTIGHET |
H6 |
driftsmerking |
CharacterString |
[0..1] |
..DRIFTSMERKING |
T50 |
eierOrgNr |
CharacterString |
[0..1] |
..EIERORGNR |
T9 |
hovedbruk |
«CodeList» Ledningsnettverkstype |
[1..1] |
..LEDNINGSNETTVERKSTYPE |
T32 |
eksternpeker |
URI |
[0..1] |
..EKSTERNPEKER |
T255 |
nrlpeker |
URI |
[0..1] |
..NRLPEKER |
T255 |
nvdbpeker |
URI |
[0..1] |
..NVDBPEKER |
T255 |
type |
«CodeList» Mastekonstruksjon |
[0..1] |
..MASTEKONSTRUKSJON |
T20 |
Objekttype: Nettverkstasjon
Geometrityper
PUNKT
Attributter
Navn |
Type |
Mult. |
SOSI-navn |
SOSI-type |
identifikasjon |
«dataType» Identifikasjon |
[1..1] |
..IDENT |
* |
identifikasjon.lokalId |
CharacterString |
[1..1] |
…LOKALID |
T100 |
identifikasjon.navnerom |
CharacterString |
[1..1] |
…NAVNEROM |
T100 |
identifikasjon.versjonId |
CharacterString |
[0..1] |
…VERSJONID |
T100 |
oppdateringsdato |
DateTime |
[1..1] |
..OPPDATERINGSDATO |
DATOTID |
sluttdato |
DateTime |
[0..1] |
..SLUTTDATO |
DATOTID |
datafangstdato |
Date |
[1..1] |
..DATAFANGSTDATO |
DATO |
verifiseringsdato |
Date |
[0..1] |
..VERIFISERINGSDATO |
DATO |
registreringsversjon |
«CodeList» Registreringsversjon |
[0..1] |
..REGISTRERINGSVERSJON |
T10 |
informasjon |
CharacterString |
[0..1] |
..INFORMASJON |
T255 |
høydereferanse |
«CodeList» Høydereferanse |
[1..1] |
..HREF |
T6 |
medium |
«CodeList» Medium |
[1..1] |
..MEDIUM |
T1 |
kvalitet |
«dataType» Posisjonskvalitet |
[1..1] |
..KVALITET |
* |
kvalitet.datafangstmetode |
«CodeList» Datafangstmetode |
[1..1] |
…DATAFANGSTMETODE |
T3 |
kvalitet.nøyaktighet |
Integer |
[0..1] |
…NØYAKTIGHET |
H6 |
kvalitet.synbarhet |
«CodeList» Synbarhet |
[0..1] |
…SYNBARHET |
H1 |
kvalitet.datafangstmetodeHøyde |
«CodeList» Datafangstmetode |
[0..1] |
…DATAFANGSTMETODEHØYDE |
T3 |
kvalitet.nøyaktighetHøyde |
Integer |
[0..1] |
…H-NØYAKTIGHET |
H6 |
driftsmerking |
CharacterString |
[0..1] |
..DRIFTSMERKING |
T50 |
eierOrgNr |
CharacterString |
[0..1] |
..EIERORGNR |
T9 |
hovedbruk |
«CodeList» Ledningsnettverkstype |
[1..1] |
..LEDNINGSNETTVERKSTYPE |
T32 |
eksternpeker |
URI |
[0..1] |
..EKSTERNPEKER |
T255 |
nrlpeker |
URI |
[0..1] |
..NRLPEKER |
T255 |
nvdbpeker |
URI |
[0..1] |
..NVDBPEKER |
T255 |
plassering |
«CodeList» Stasjonsplassering |
[1..1] |
..STASJONSPLASSERING |
T32 |
Roller
Rollenavn |
Objekttype |
Mult. |
SOSI-navn |
omriss |
«FeatureType» Nettverkstasjonomriss |
[0..1] |
..OMRISS |
Objekttype: Nettverkstasjonomriss
Geometrityper
KURVE
Attributter
Navn |
Type |
Mult. |
SOSI-navn |
SOSI-type |
identifikasjon |
«dataType» Identifikasjon |
[1..1] |
..IDENT |
* |
identifikasjon.lokalId |
CharacterString |
[1..1] |
…LOKALID |
T100 |
identifikasjon.navnerom |
CharacterString |
[1..1] |
…NAVNEROM |
T100 |
identifikasjon.versjonId |
CharacterString |
[0..1] |
…VERSJONID |
T100 |
oppdateringsdato |
DateTime |
[1..1] |
..OPPDATERINGSDATO |
DATOTID |
sluttdato |
DateTime |
[0..1] |
..SLUTTDATO |
DATOTID |
datafangstdato |
Date |
[1..1] |
..DATAFANGSTDATO |
DATO |
verifiseringsdato |
Date |
[0..1] |
..VERIFISERINGSDATO |
DATO |
registreringsversjon |
«CodeList» Registreringsversjon |
[0..1] |
..REGISTRERINGSVERSJON |
T10 |
informasjon |
CharacterString |
[0..1] |
..INFORMASJON |
T255 |
høydereferanse |
«CodeList» Høydereferanse |
[1..1] |
..HREF |
T6 |
medium |
«CodeList» Medium |
[1..1] |
..MEDIUM |
T1 |
kvalitet |
«dataType» Posisjonskvalitet |
[1..1] |
..KVALITET |
* |
kvalitet.datafangstmetode |
«CodeList» Datafangstmetode |
[1..1] |
…DATAFANGSTMETODE |
T3 |
kvalitet.nøyaktighet |
Integer |
[0..1] |
…NØYAKTIGHET |
H6 |
kvalitet.synbarhet |
«CodeList» Synbarhet |
[0..1] |
…SYNBARHET |
H1 |
kvalitet.datafangstmetodeHøyde |
«CodeList» Datafangstmetode |
[0..1] |
…DATAFANGSTMETODEHØYDE |
T3 |
kvalitet.nøyaktighetHøyde |
Integer |
[0..1] |
…H-NØYAKTIGHET |
H6 |
driftsmerking |
CharacterString |
[0..1] |
..DRIFTSMERKING |
T50 |
eierOrgNr |
CharacterString |
[0..1] |
..EIERORGNR |
T9 |
hovedbruk |
«CodeList» Ledningsnettverkstype |
[1..1] |
..LEDNINGSNETTVERKSTYPE |
T32 |
eksternpeker |
URI |
[0..1] |
..EKSTERNPEKER |
T255 |
nrlpeker |
URI |
[0..1] |
..NRLPEKER |
T255 |
nvdbpeker |
URI |
[0..1] |
..NVDBPEKER |
T255 |
Objekttype: Skap
Geometrityper
PUNKT
Attributter
Navn |
Type |
Mult. |
SOSI-navn |
SOSI-type |
identifikasjon |
«dataType» Identifikasjon |
[1..1] |
..IDENT |
* |
identifikasjon.lokalId |
CharacterString |
[1..1] |
…LOKALID |
T100 |
identifikasjon.navnerom |
CharacterString |
[1..1] |
…NAVNEROM |
T100 |
identifikasjon.versjonId |
CharacterString |
[0..1] |
…VERSJONID |
T100 |
oppdateringsdato |
DateTime |
[1..1] |
..OPPDATERINGSDATO |
DATOTID |
sluttdato |
DateTime |
[0..1] |
..SLUTTDATO |
DATOTID |
datafangstdato |
Date |
[1..1] |
..DATAFANGSTDATO |
DATO |
verifiseringsdato |
Date |
[0..1] |
..VERIFISERINGSDATO |
DATO |
registreringsversjon |
«CodeList» Registreringsversjon |
[0..1] |
..REGISTRERINGSVERSJON |
T10 |
informasjon |
CharacterString |
[0..1] |
..INFORMASJON |
T255 |
høydereferanse |
«CodeList» Høydereferanse |
[1..1] |
..HREF |
T6 |
medium |
«CodeList» Medium |
[1..1] |
..MEDIUM |
T1 |
kvalitet |
«dataType» Posisjonskvalitet |
[1..1] |
..KVALITET |
* |
kvalitet.datafangstmetode |
«CodeList» Datafangstmetode |
[1..1] |
…DATAFANGSTMETODE |
T3 |
kvalitet.nøyaktighet |
Integer |
[0..1] |
…NØYAKTIGHET |
H6 |
kvalitet.synbarhet |
«CodeList» Synbarhet |
[0..1] |
…SYNBARHET |
H1 |
kvalitet.datafangstmetodeHøyde |
«CodeList» Datafangstmetode |
[0..1] |
…DATAFANGSTMETODEHØYDE |
T3 |
kvalitet.nøyaktighetHøyde |
Integer |
[0..1] |
…H-NØYAKTIGHET |
H6 |
driftsmerking |
CharacterString |
[0..1] |
..DRIFTSMERKING |
T50 |
eierOrgNr |
CharacterString |
[0..1] |
..EIERORGNR |
T9 |
hovedbruk |
«CodeList» Ledningsnettverkstype |
[1..1] |
..LEDNINGSNETTVERKSTYPE |
T32 |
eksternpeker |
URI |
[0..1] |
..EKSTERNPEKER |
T255 |
nrlpeker |
URI |
[0..1] |
..NRLPEKER |
T255 |
nvdbpeker |
URI |
[0..1] |
..NVDBPEKER |
T255 |
Objekttype: Trase
Geometrityper
KURVE
Attributter
Navn |
Type |
Mult. |
SOSI-navn |
SOSI-type |
identifikasjon |
«dataType» Identifikasjon |
[1..1] |
..IDENT |
* |
identifikasjon.lokalId |
CharacterString |
[1..1] |
…LOKALID |
T100 |
identifikasjon.navnerom |
CharacterString |
[1..1] |
…NAVNEROM |
T100 |
identifikasjon.versjonId |
CharacterString |
[0..1] |
…VERSJONID |
T100 |
oppdateringsdato |
DateTime |
[1..1] |
..OPPDATERINGSDATO |
DATOTID |
sluttdato |
DateTime |
[0..1] |
..SLUTTDATO |
DATOTID |
datafangstdato |
Date |
[1..1] |
..DATAFANGSTDATO |
DATO |
verifiseringsdato |
Date |
[0..1] |
..VERIFISERINGSDATO |
DATO |
registreringsversjon |
«CodeList» Registreringsversjon |
[0..1] |
..REGISTRERINGSVERSJON |
T10 |
informasjon |
CharacterString |
[0..1] |
..INFORMASJON |
T255 |
høydereferanse |
«CodeList» Høydereferanse |
[1..1] |
..HREF |
T6 |
medium |
«CodeList» Medium |
[1..1] |
..MEDIUM |
T1 |
kvalitet |
«dataType» Posisjonskvalitet |
[1..1] |
..KVALITET |
* |
kvalitet.datafangstmetode |
«CodeList» Datafangstmetode |
[1..1] |
…DATAFANGSTMETODE |
T3 |
kvalitet.nøyaktighet |
Integer |
[0..1] |
…NØYAKTIGHET |
H6 |
kvalitet.synbarhet |
«CodeList» Synbarhet |
[0..1] |
…SYNBARHET |
H1 |
kvalitet.datafangstmetodeHøyde |
«CodeList» Datafangstmetode |
[0..1] |
…DATAFANGSTMETODEHØYDE |
T3 |
kvalitet.nøyaktighetHøyde |
Integer |
[0..1] |
…H-NØYAKTIGHET |
H6 |
driftsmerking |
CharacterString |
[0..1] |
..DRIFTSMERKING |
T50 |
eierOrgNr |
CharacterString |
[0..1] |
..EIERORGNR |
T9 |
hovedbruk |
«CodeList» Ledningsnettverkstype |
[1..1] |
..LEDNINGSNETTVERKSTYPE |
T32 |
eksternpeker |
URI |
[0..1] |
..EKSTERNPEKER |
T255 |
nrlpeker |
URI |
[0..1] |
..NRLPEKER |
T255 |
nvdbpeker |
URI |
[0..1] |
..NVDBPEKER |
T255 |
trasenavn |
CharacterString |
[0..1] |
..TRASENAVN |
T100 |
Objekttype: Vindturbin
Geometrityper
PUNKT
Attributter
Navn |
Type |
Mult. |
SOSI-navn |
SOSI-type |
identifikasjon |
«dataType» Identifikasjon |
[1..1] |
..IDENT |
* |
identifikasjon.lokalId |
CharacterString |
[1..1] |
…LOKALID |
T100 |
identifikasjon.navnerom |
CharacterString |
[1..1] |
…NAVNEROM |
T100 |
identifikasjon.versjonId |
CharacterString |
[0..1] |
…VERSJONID |
T100 |
oppdateringsdato |
DateTime |
[1..1] |
..OPPDATERINGSDATO |
DATOTID |
sluttdato |
DateTime |
[0..1] |
..SLUTTDATO |
DATOTID |
datafangstdato |
Date |
[1..1] |
..DATAFANGSTDATO |
DATO |
verifiseringsdato |
Date |
[0..1] |
..VERIFISERINGSDATO |
DATO |
registreringsversjon |
«CodeList» Registreringsversjon |
[0..1] |
..REGISTRERINGSVERSJON |
T10 |
informasjon |
CharacterString |
[0..1] |
..INFORMASJON |
T255 |
høydereferanse |
«CodeList» Høydereferanse |
[1..1] |
..HREF |
T6 |
medium |
«CodeList» Medium |
[1..1] |
..MEDIUM |
T1 |
kvalitet |
«dataType» Posisjonskvalitet |
[1..1] |
..KVALITET |
* |
kvalitet.datafangstmetode |
«CodeList» Datafangstmetode |
[1..1] |
…DATAFANGSTMETODE |
T3 |
kvalitet.nøyaktighet |
Integer |
[0..1] |
…NØYAKTIGHET |
H6 |
kvalitet.synbarhet |
«CodeList» Synbarhet |
[0..1] |
…SYNBARHET |
H1 |
kvalitet.datafangstmetodeHøyde |
«CodeList» Datafangstmetode |
[0..1] |
…DATAFANGSTMETODEHØYDE |
T3 |
kvalitet.nøyaktighetHøyde |
Integer |
[0..1] |
…H-NØYAKTIGHET |
H6 |
driftsmerking |
CharacterString |
[0..1] |
..DRIFTSMERKING |
T50 |
eierOrgNr |
CharacterString |
[0..1] |
..EIERORGNR |
T9 |
hovedbruk |
«CodeList» Ledningsnettverkstype |
[1..1] |
..LEDNINGSNETTVERKSTYPE |
T32 |
eksternpeker |
URI |
[0..1] |
..EKSTERNPEKER |
T255 |
nrlpeker |
URI |
[0..1] |
..NRLPEKER |
T255 |
nvdbpeker |
URI |
[0..1] |
..NVDBPEKER |
T255 |
rotorbladlengde |
Real |
[0..1] |
..ROTORBLADLENGDE |
D6.2 |
navhøyde |
Real |
[0..1] |
..NAVHØYDE |
D6.2 |
Roller
Rollenavn |
Objekttype |
Mult. |
SOSI-navn |
omriss |
«FeatureType» Vindturbinomriss |
[0..1] |
..OMRISS |
Objekttype: Vindturbinomriss
Geometrityper
KURVE
Attributter
Navn |
Type |
Mult. |
SOSI-navn |
SOSI-type |
identifikasjon |
«dataType» Identifikasjon |
[1..1] |
..IDENT |
* |
identifikasjon.lokalId |
CharacterString |
[1..1] |
…LOKALID |
T100 |
identifikasjon.navnerom |
CharacterString |
[1..1] |
…NAVNEROM |
T100 |
identifikasjon.versjonId |
CharacterString |
[0..1] |
…VERSJONID |
T100 |
oppdateringsdato |
DateTime |
[1..1] |
..OPPDATERINGSDATO |
DATOTID |
sluttdato |
DateTime |
[0..1] |
..SLUTTDATO |
DATOTID |
datafangstdato |
Date |
[1..1] |
..DATAFANGSTDATO |
DATO |
verifiseringsdato |
Date |
[0..1] |
..VERIFISERINGSDATO |
DATO |
registreringsversjon |
«CodeList» Registreringsversjon |
[0..1] |
..REGISTRERINGSVERSJON |
T10 |
informasjon |
CharacterString |
[0..1] |
..INFORMASJON |
T255 |
høydereferanse |
«CodeList» Høydereferanse |
[1..1] |
..HREF |
T6 |
medium |
«CodeList» Medium |
[1..1] |
..MEDIUM |
T1 |
kvalitet |
«dataType» Posisjonskvalitet |
[1..1] |
..KVALITET |
* |
kvalitet.datafangstmetode |
«CodeList» Datafangstmetode |
[1..1] |
…DATAFANGSTMETODE |
T3 |
kvalitet.nøyaktighet |
Integer |
[0..1] |
…NØYAKTIGHET |
H6 |
kvalitet.synbarhet |
«CodeList» Synbarhet |
[0..1] |
…SYNBARHET |
H1 |
kvalitet.datafangstmetodeHøyde |
«CodeList» Datafangstmetode |
[0..1] |
…DATAFANGSTMETODEHØYDE |
T3 |
kvalitet.nøyaktighetHøyde |
Integer |
[0..1] |
…H-NØYAKTIGHET |
H6 |
driftsmerking |
CharacterString |
[0..1] |
..DRIFTSMERKING |
T50 |
eierOrgNr |
CharacterString |
[0..1] |
..EIERORGNR |
T9 |
hovedbruk |
«CodeList» Ledningsnettverkstype |
[1..1] |
..LEDNINGSNETTVERKSTYPE |
T32 |
eksternpeker |
URI |
[0..1] |
..EKSTERNPEKER |
T255 |
nrlpeker |
URI |
[0..1] |
..NRLPEKER |
T255 |
nvdbpeker |
URI |
[0..1] |
..NVDBPEKER |
T255 |
Objekttype: Åk
Geometrityper
KURVE
Attributter
Navn |
Type |
Mult. |
SOSI-navn |
SOSI-type |
identifikasjon |
«dataType» Identifikasjon |
[1..1] |
..IDENT |
* |
identifikasjon.lokalId |
CharacterString |
[1..1] |
…LOKALID |
T100 |
identifikasjon.navnerom |
CharacterString |
[1..1] |
…NAVNEROM |
T100 |
identifikasjon.versjonId |
CharacterString |
[0..1] |
…VERSJONID |
T100 |
oppdateringsdato |
DateTime |
[1..1] |
..OPPDATERINGSDATO |
DATOTID |
sluttdato |
DateTime |
[0..1] |
..SLUTTDATO |
DATOTID |
datafangstdato |
Date |
[1..1] |
..DATAFANGSTDATO |
DATO |
verifiseringsdato |
Date |
[0..1] |
..VERIFISERINGSDATO |
DATO |
registreringsversjon |
«CodeList» Registreringsversjon |
[0..1] |
..REGISTRERINGSVERSJON |
T10 |
informasjon |
CharacterString |
[0..1] |
..INFORMASJON |
T255 |
høydereferanse |
«CodeList» Høydereferanse |
[1..1] |
..HREF |
T6 |
medium |
«CodeList» Medium |
[1..1] |
..MEDIUM |
T1 |
kvalitet |
«dataType» Posisjonskvalitet |
[1..1] |
..KVALITET |
* |
kvalitet.datafangstmetode |
«CodeList» Datafangstmetode |
[1..1] |
…DATAFANGSTMETODE |
T3 |
kvalitet.nøyaktighet |
Integer |
[0..1] |
…NØYAKTIGHET |
H6 |
kvalitet.synbarhet |
«CodeList» Synbarhet |
[0..1] |
…SYNBARHET |
H1 |
kvalitet.datafangstmetodeHøyde |
«CodeList» Datafangstmetode |
[0..1] |
…DATAFANGSTMETODEHØYDE |
T3 |
kvalitet.nøyaktighetHøyde |
Integer |
[0..1] |
…H-NØYAKTIGHET |
H6 |
driftsmerking |
CharacterString |
[0..1] |
..DRIFTSMERKING |
T50 |
eierOrgNr |
CharacterString |
[0..1] |
..EIERORGNR |
T9 |
hovedbruk |
«CodeList» Ledningsnettverkstype |
[1..1] |
..LEDNINGSNETTVERKSTYPE |
T32 |
eksternpeker |
URI |
[0..1] |
..EKSTERNPEKER |
T255 |
nrlpeker |
URI |
[0..1] |
..NRLPEKER |
T255 |
nvdbpeker |
URI |
[0..1] |
..NVDBPEKER |
T255 |
Vedlegg B: GML-realisering
GML-realiseringen følger kravene i "Realisering i GML-format 5.0" [SOSI-GML]. Realiseringen defineres av følgende filer:
Lisensvilkår
Lisens
Denne standarden er gitt ut under norsk lisens for offentlige data (NLOD).
Du har lov til:
-
å kopiere og tilgjengeliggjøre
-
å endre og/eller sette sammen med andre datasett
-
å kopiere og tilgjengeliggjøre en endret eller sammensatt versjon
-
å benytte datasettet kommersielt
På følgende vilkår:
-
at du navngir lisensgiver slik lisensgiver ber om, men ikke på en måte som indikerer at disse har godkjent eller anbefaler deg eller din bruk av datasettet
-
at du ikke bruker dataene på en måte som fremstår som villedende, og heller ikke fordreier eller uriktig fremstiller dataene
Med den forståelse:
-
at data som inneholder personopplysninger og er taushetsbelagt ikke er omfattet av denne lisensen og ikke kan viderebrukes
-
at lisensgiver fraskriver seg ethvert ansvar for informasjonens kvalitet og hva informasjonen brukes til




































